お客様の素早い設計とより早い製品化を実現する、技術情報と専門知識をご紹介します。
1
接続2
ソフトウェアの入手3
ビルドと実行4
SDKサンプルの変更5
詳細情報MIMXRT685-EVKを実際に使ってみましょう。各セクションの最初にある一連のショート・ビデオを視聴するか、以下の各ビデオで概説する詳細な手順を参考にして、作業を進めてください。
注:FXOS8700CQ加速度センサは「生産終了」となっています。お使いのRT685-EVKには加速度センサが取り付けられていない可能性があります。
Something went wrong! Please try again.
ボードには3つのmicro USBコネクタがあります。以下に示すように、USBケーブルを「Link USB」(J5) と表記されたコネクタに接続します。
Something went wrong! Please try again.
MIMXRT685-EVKには、以下で説明する「LEDの点滅」デモ機能と、次のセクションで記述するCortex M33とHiFi4 DSPを動作させるデモ機能が搭載されています。
ボードの電源がオンになると、赤色のLED D9が点滅します。
このクイック・スタート・デモの第2部は、アプリケーション・ノートに記載される予定です。
Something went wrong! Please try again.
Something went wrong! Please try again.
MCUXpressoソフトウェア開発キット (SDK) は無償で利用することができ、オープンソースのライセンスに基づいて、すべてのハードウェア抽象化およびペリフェラル・ドライバ・ソフトウェアのすべてのソース・コードが提供されます。
下のボタンをクリックして、MIMXRT685-EVK用に事前設定済みのSDKリリースをダウンロードしてください。
スペースが含まれていないディレクトリ・パスにSDKを解凍します。
オンラインのSDK Builderにアクセスし、提供されているSDKビルダを使用してMIMXRT685-EVK用のカスタムSDKパッケージを作成することもできます。
Something went wrong! Please try again.
NXPは、MCUXpresso IDEというツールチェーンを無償で提供しています。
問題ありません。MCUXpresso SDKは、IAR、 Keil、コマンドラインGCCなどの他のツールをサポートしています。
Something went wrong! Please try again.
MCUXpresso Config Toolsは、ユーザーがMCUXpresso SDKプロジェクトを新規に作成するための構成ツールの統合スイートであり、カスタム・ボード・サポート用の初期化Cコードを生成するためのピンとクロックのツールも備えています。MCUXpressoIDEの一部としてすでに完全に統合されていますが、異なるツールを使用している場合は、別のツールとしてダウンロードすることもできます。
Something went wrong! Please try again.
デバッガと仮想COM ポート用のドライバもインストールする必要があります。これらはLPCScryptパッケージの一部であり、以下からダウンロードできます。J-Linkのインターフェースを使用するには、LPC-Link2の回路のファームウェアもアップデートする必要があります。これについては、以下のチュートリアルで説明しています。
LPCScryptは、LPCマイクロコントローラ用のコマンドライン・ベースの高速フラッシュ、EEPROM、OTP、セキュリティのプログラミング・ツールです。最新のCMSIS-DAPおよびJ-Linkファームウェアのプログラム用として推奨されるツールです。
J5のUSBケーブルを抜いて、DFULinkジャンパを接続します。 JP1がLPCXpresso DFUジャンパです。ジャンパを使用してJP1を接続します。
注:このドキュメントでは、Windowsのディレクトリ・セパレータを使ってファイル・パスを表記しています。LinuxまたはMac OSXの場合、ディレクトリ・セパレータを「/」に置き換える必要があります。
注:Windowsユーザーの場合、[スタート]メニューに「LPCScrypt」を登録することで、これらのスクリプトへのショートカットが利用できます。
Something went wrong! Please try again.
多くのMCUXpresso SDKサンプル・アプリケーションでは、MCU UART経由でデータを出力します。任意のターミナル・ソフトウェアをインストールし、115200のボーレート、8データ・ビット、パリティなし、1ストップ・ビットに設定します。MIMXRT685-EVKの仮想COMポートのポート番号を確認するには、デバイス・マネージャを開き、[Ports(ポート)]の下にあるグループを探します。
ターミナル・アプリケーションの使用方法がわからない場合は、MCUXpresso IDEターミナル・チュートリアル、Tera Termチュートリアル、PuTTYチュートリアルのいずれかのチュートリアルをお試しください。
Something went wrong! Please try again.
HiFi4 DSPをデバッグするには、必須のJ-Linkドライバをダウンロードする必要があります。このソフトウェアをダウンロードしてインストールする方法については、次のチュートリアルに従ってください。
SEGGERダウンロード・ページにアクセスしてください。
利用規約に同意して、ソフトウェアをダウンロードします
Something went wrong! Please try again.
MIMXRT685-EVKでDSPのコーディングおよびデバッグを行うには、Cadence Tensilica Xplorerをダウンロードする必要があります。これはMIMXRT600のDSPコアで利用可能な唯一の開発IDEです。
Cadence® Tensilica® Xplorerは、ユーザーによる高性能Tensilica® プロセッサ用のアプリケーション・コードの作成を支援する包括的な開発環境です。Xplorerは、XCCコンパイラ、アセンブラ、リンカ、デバッガ、コード・プロファイラ、およびフルセットのGUIツールなどのパワフルなソフトウェア開発ツールへのインターフェースです。
Xplorer(GUIとコマンド・ライン環境の両方を含む)はMIMXRT600のDSPコアで利用可能な唯一の開発用IDEです。
「Tensilica tools」からアクティベーション・リンクを記載した確認メールが届きます。アクティベーション・リンクをクリックして登録を完了させます。
Linux:
再読み込みしてTensilicaのダウンロード・ページに戻り 、[Get a License Key for RT600 SDK(RT600 SDKのライセンス・キーを取得する)]をクリックします。
「-」や 「:」の記号を省いたMACアドレスを入力します。
注:生成されたライセンス・ファイルは、RT600デバイスのターゲットでのデバッグや実行のみをサポートします。ソフトウェア・シミュレーションやXplorer ISSはサポートしていません。特別にソフトウェア・シミュレーションを実行する必要がある場合は、Cadenceに直接お問い合わせください。
ステップ2でダウンロードした構成を検索します。
Windows:
C:\usr\xtensa\XtDevTools\downloads\RI2019.1\tools\xt-ocd-14.0.1-windows64-installer.exe Linux:
~/xtensa/XtDevTools/downloads/RI2019.1/tools/xt-ocd-14.0.1-linux64-installer 現時点では、xt-ocdはRT600向けのJ-LinkプローブおよびSWD (Serial Wire Debug) でのArm RVI/DSTREAMプローブをサポートしています。Xt-ocdによってJ-Linkプローブのサポートはインストールされますが、必須のJ-Linkドライバはインストールされません。それらは個別にインストールする必要があります。RT600ではJ-Linkソフトウェア・バージョン6.46以降が必要です。
注:Linuxでxt-ocdをインストールする場合、インストールされたJ-Linkドライバに以下のコマンドでシンボリック・リンクを手動で追加する必要があります。
“ln -s
LPC-Link2のJlinkシリアル番号を確認します。JLINK commanderを実行して、シリアル番号を確認してください。これは次の場所にあります。
“C:\Program Files (x86)\SEGGER\JLink”
すべてのEVK/LPC-Link2でJlink S/Nが異なります。
注:このシリアル番号を確認するには、J-Linkファームウェアをインストールする必要があります。ファームウェアをアップデートしていない場合は、このガイドのステップ「2.4 LPCScrypt」を参照してください。
C:\Program Files (x86)\Tensilica\Xtensa OCD Daemon 14.01 「usbser」セクションを独自のJlinkシリアル番号(前のステップで取得した9桁の番号)に置き換える必要があることに注意してください。
Arm RealView ICE (RVI) とDSTREAMデバッグ・プローブを使用する場合の別のtopology.xmlの例を以下に示します。
Something went wrong! Please try again.
Something went wrong! Please try again.
MCUXpresso SDKには、サンプル・アプリケーション・コードが豊富に用意されています。利用可能なコードを確認するには、SDKのインストールの「SDKボード」フォルダに移動し、「MIMXRT685-EVK」を選択します。
/boards/evkmimxrt685. 特定のサンプル・コードの詳細については、サンプルのディレクトリにあるreadme.txtファイルを開いてください。
Something went wrong! Please try again.
興味のあるデモ・アプリケーションやドライバのサンプルがいくつかあれば、デモを自分でビルドおよびデバッグする方法を学ぶことができます。SDKのスタート・ガイドでは、SDKでサポートされているすべてのツールチェーンのデモを設定、ビルド、およびデバッグする方法について、わかりやすく手順に沿って解説しています。
以下のガイドを参照し、MCUXpresso IDEを使用してサンプル・アプリケーションを開いてビルドやデバッグを行う方法を習得してください。
RT600 SDKには、DSPのサンプル・アプリケーションが豊富に用意されています。各DSPサンプルに、Arm CM33用とDSP HiFi4用の2つのソース・ディレクトリが含まれます。
DSPデモをデバッグするには、次の2つの手順に従う必要があります。1つ目は、MIMXRT685-EVKにCM33アプリケーションのビルドと書き込みを行うことです。2つ目は、Xtensa Xplorer IDEを使用してDSPアプリケーションのビルドとデバッグを行うことです。
次の手順では、Cortex-M33向けにMCUXpresso IDEを使用したmu_pollingアプリケーションについて説明します。MCUXpresso IDEのインストールについては、このスタート・ガイドのセクション「2. ソフトウェアの入手」に記載されています。
次の手順では、DSP向けにXtensa Xplorer IDEを使用したmu_pollingアプリケーションについて説明します。Xtensa Xplorer IDEのインストールについては、このスタート・ガイドのセクション「2. ソフトウェアの入手」に記載されています。
\boards\evkmimxrt685\dsp_examples\mu_polling\dsp
次の手順に従ってmu_pollingアプリケーションを開きます。このアプリケーションのコードは、Cortex M33コアとDSPコアの両方に対応します。以下の手順では、Cortex M33コアのコンパイルとデバッグの手順を取り上げています。DSPコードのコンパイルとデバッグの手順については、「MCUXpresso IDEを使用する」チュートリアルのセクション2に記載されています。他のサンプル・アプリケーションでは、手順がわずかに異なる場合があります。アプリケーションによってはパスのフォルダ階層が深くなるためです。

目的のサンプル・アプリケーション・ワークスペースをまだ開いていない場合はここで開きます。ほとんどのサンプル・アプリケーション・ワークスペースのファイルは、次のパスに置かれています。
/boards////iar hello_worldデモの例では、パスは次のようになります。
/boards/evkmimxrt685/dsp_examples /mu_polling/cm33/iar 


ビルドが正常に完了します
注:ビルド・エラーが発生した場合は、正しいボードが選択されていることを確認します。プロジェクトを右クリックし、[Options(オプション)]>>[General Options(一般オプション)]>>[Target(ターゲット)]>>[Device(デバイス)]の順に進み、「NXP MIMXRT685S_M33」を選択します。このボードはIAR Embedded Workbench for Armバージョン8.40.1以上でサポートされています。
ボードのLPC-Link2回路は、スタート・ガイド・ウェブサイトのステップ 2.4「LPCScrypt」で、J-Linkインターフェースが使用されるようにアップデートする必要があります。まだアップデートしていない場合には、J-Linkインターフェースが使用されるようにボードのデバッグ回路ファームウェアをLPCScryptでアップデートする方法について、スタート・ガイド・ウェブサイトの該当セクションを参照してください。
J5「Link USB」に接続します。ボードの電源投入時にDFULinkジャンパ (JP1) が取り外されていることを確認します 


このアプリケーションのDSP部分のコードのビルドやデバッグを行うには、「MCUXpresso IDEを使用する」チュートリアルを開き、「2. DSPアプリケーションのビルド」以降の手順に従います。
MDKツールをインストールした後、デバッグ目的でデバイスを完全にサポートするには、CMSIS (Cortex® Microcontroller Software Interface Standard) デバイス・パックをインストールする必要があります。このパックには、メモリ・マップ情報、レジスタ定義、フラッシュ・プログラミング・アルゴリズムなどが含まれています。下記の手順に従って、適切なCMSISパックをインストールしてください。

次の手順に従ってmu_pollingアプリケーションを開きます。このアプリケーションのコードは、Cortex M33コアとDSPコアの両方に対応します。以下の手順では、Cortex M33コアのコンパイルとデバッグの手順を取り上げています。DSPコードのコンパイルとデバッグの手順については、「MCUXpresso IDEを使用する」チュートリアルのセクション2に記載されています。他のサンプル・アプリケーションでは、手順がわずかに異なる場合があります。アプリケーションによってはパスのフォルダ階層が深くなるためです。
目的のデモ・アプリケーション・ワークスペースをまだ開いていない場合は以下で開きます。
/boards////mdk ワークスペース・ファイルの名前は、
/boards/evkmimxrt685/dsp_examples/mu_polling/cm33/mdk/dsp_mu_polling_cm33.uvmpw 




ボードのLPC-Link2回路は、スタート・ガイド・ウェブサイトのステップ 2.4「LPCScrypt」で、J-Linkインターフェースが使用されるようにアップデートする必要があります。まだアップデートしていない場合には、J-Linkインターフェースが使用されるようにボードのデバッグ回路ファームウェアをLPCScryptでアップデートする方法について、スタート・ガイド・ウェブサイトの該当セクションを参照してください。




このアプリケーションのDSP部分のコードのビルドやデバッグを行うには、「MCUXpresso IDEを使用する」チュートリアルを開き、「2. DSPアプリケーションのビルド」以降の手順に従います。
ここでは、Arm GCCツールチェーンを使用してKSDKデモ・アプリケーションのビルドと実行を行う際に必要となるコンポーネントをインストールする手順について説明します。この手順はMCUXpresso SDKでサポートされているものです。Arm GCCツールの使用方法はさまざまですが、今回の例では、Windows環境に焦点を当てています。ここでは省略しますが、GCCツールは、Linux OSやMac OS Xの環境でも利用できます。
PuTTYをダウンロードし、インストーラを実行します。これは実際のツールチェーンです(コンパイラ、リンカなど)。Kinetis SDKリリース・ノートに記載されている、サポート対象の最新バージョンのGCCツールチェーンを使用する必要があります。
MinGW (Minimalist GNU for Windows) 開発ツールは、サード・パーティ製のCランタイムDLL(Cygwinなど)に依存しないツール・セットを提供します。KSDKで使用されているビルド環境ではMinGWビルド・ツールを利用せず、MinGWとMSYSのベース・インストールを活用しています。MSYSは、Unix系のインターフェースと各種ツールを備えた基本シェルを提供します。
注:インストール・パスにスペースを含めることはできません。
\bin デフォルトのインストール・パスであるC:\MinGWを使用した例を以下に示します。パスが正しく設定されていないと、ツールチェーンは機能しません。
注:PATH変数に「C:\MinGW\msys\x.x\bin」が設定されている場合(KSDK 1.0.0向けの旧仕様)、これを削除してください。削除されていないと、新しいGCCビルド・システムが正しく機能しない場合があります。
新しいシステム環境変数を作成して、「ARMGCC_DIR」という名前を付けます。この変数の値で、Arm GCC Embeddedツールチェーンのインストール・パスを指定します。今回の例では、次のようになります。
C:\Program Files (x86)\GNU Tools Arm Embedded\ インストール・フォルダの正確なパス名については、GNU Arm GCC Embeddedツールのインストール・フォルダを参照してください。
CMake 3.0.xをダウンロードします
サンプル・アプリケーションをビルドする手順は次のとおりです。
\boards\evkmimxrt685\dsp_examples\mu_polling\cm33\armgcc 「CMakeList.txt」ファイルを開きます
SET(CMAKE_ASM_FLAGS_DEBUG "${CMAKE_ASM_FLAGS_DEBUG} -DDSP_IMAGE_COPY_TO_RAM=0") SET(CMAKE_C_FLAGS_DEBUG "${CMAKE_C_FLAGS_DEBUG} -DDSP_IMAGE_COPY_TO_RAM=0")
/boards////armgcc このガイドの場合、実際のパスは次のようになります。
/boards/evkmimxrt685/dsp_examples/mu_polling/cm33/armgcc
GCCツールを使用するには、J-Linkデバッグ・インターフェースが必要となります。ボードのLPC-Link2回路は、スタート・ガイド・ウェブサイトのステップ 2.4「LPCScrypt」で、J-Linkインターフェースが使用されるようにアップデートする必要があります。まだアップデートしていない場合には、J-Linkインターフェースが使用されるようにボードのデバッグ回路ファームウェアをLPCScryptでアップデートする方法について、スタート・ガイド・ウェブサイトの該当セクションを参照してください。
/boards////armgcc/debug /boards////armgcc/debug /boards////armgcc/release このガイドの場合、パスは次のようになります。
/boards/frdmk64f/demo_apps/hello_world/armgcc/debug 
「monitor go」コマンドを実行すると、サンプル・アプリケーションが開始されます。
mu_polling cm33アプリケーションが実行されています。
DSPアプリケーションのビルドやデバッグを行うには、これと同じセクションにあるMCUXpressoチュートリアルの「2. DSPアプリケーションのビルド」の章の手順に従います。
Something went wrong! Please try again.
Something went wrong! Please try again.
オプションA:MCUXpresso IDEを使用して、サンプル・プロジェクトのクローンを作成します。
次の手順では、汎用出力の操作方法について説明します。このサンプルでは、スイッチ・ボタンとLEDを設定します。ボタンSW2を押すとLEDが点滅します。
注:「ピン・ツールの使用」チュートリアルで、ボードのLED出力ピンの変更方法について説明しています。
オプションB:MCUXpresso Config Toolを使用して、サード・パーティ製IDEで使用するために既存のMCUXpresso SDKのサンプルのクローンを作成します。
次の手順では、汎用出力の操作方法について説明します。このサンプルでは、スイッチ・ボタンとLEDを設定します。ボタンSW2を押すとLEDが点滅します。
次に、クローンを作成するプロジェクトを選択します。この例では、GPIO LED出力プロジェクトを使用します。フィルタのボックスに「sctimer」と入力してプロジェクトを絞り込み、「sctimer_pwm_with_dutycycle_change」サンプル・プロジェクトを選択します。また、プロジェクトのクローンの作成先と名前を指定することもできます。[Finish(完了)]をクリックします。
注:「ピン・ツールの使用」チュートリアルで、ボードのLED出力ピンの変更方法について説明しています。
Something went wrong! Please try again.
次に、MCUXpresso Config Toolsの一部であるピン・ツールを使用して、点滅しているLEDを異なるLEDに変更します。
注:従来は、前のステップのようにSDKプロジェクトのクローンを作成する必要がありました。
「evkmimxrt685_sctimer_pwm_with_dutycycle_change」プロジェクトを右クリックし、[MCUXpresso Config Tools]、[Open Pins(ピンを開く)]の順に選択することで、ピン・ツールを開きます。
これで、ピン・ツールによってSCTプロジェクトのピン構成が表示されます。
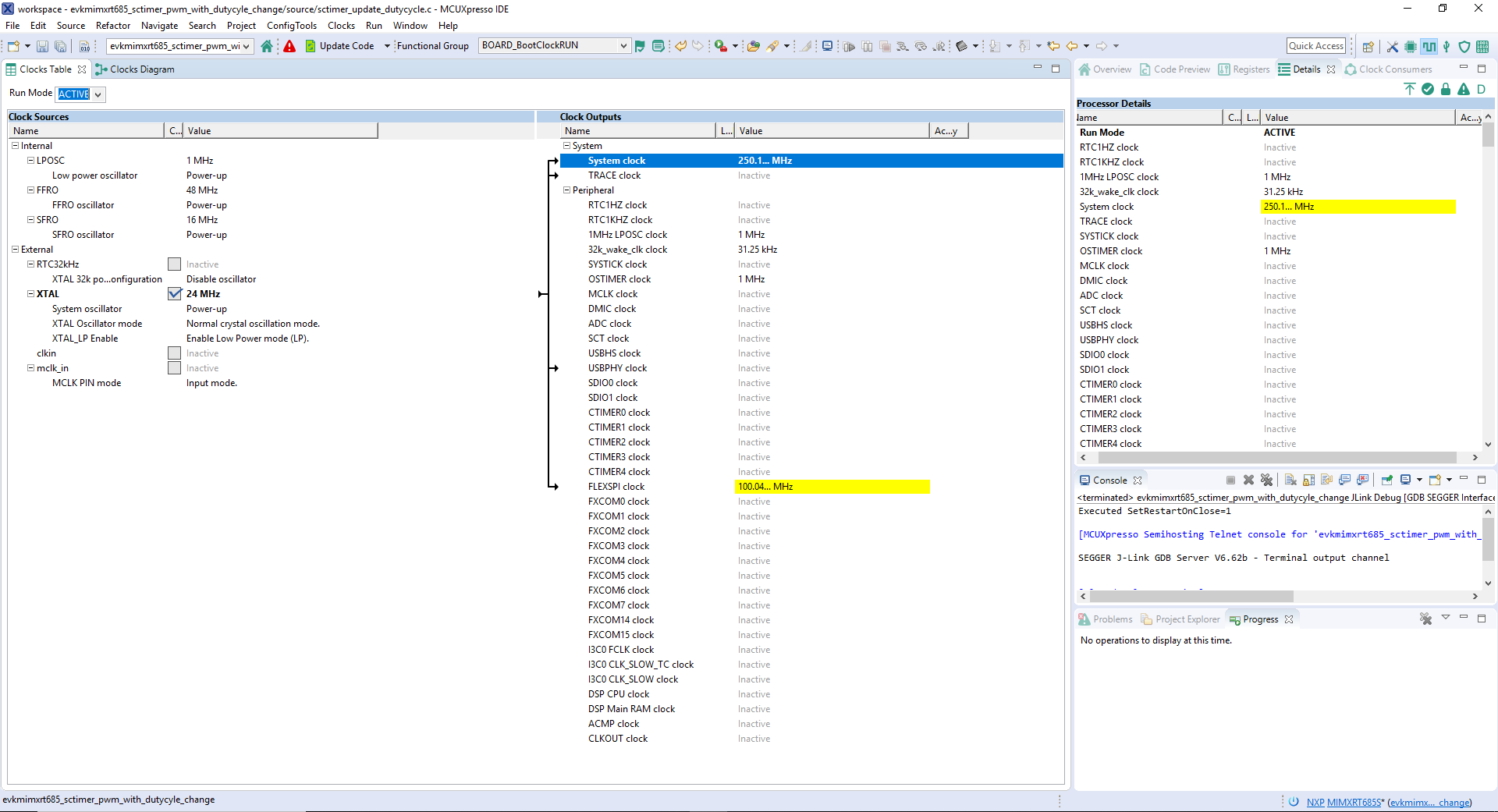
注:ヘッダーが変更されるため、クロック・ファイルも更新済みとしてタグ付けされる場合があります。
Something went wrong! Please try again.
次に、MCUXpresso Config Toolsの一部であるクロック・ツールを使用し、クロックの設定とLEDの点滅速度を変更します。
注:従来は、前のステップのようにSDKプロジェクトのクローンを作成する必要がありました。


注:ヘッダーが変更されるため、ピン・ファイルも更新済みとしてタグ付けされる場合があります。
Something went wrong! Please try again.
アプリケーションが変更されると、MIMXRT685-EVKの青色のLEDが点滅します。
Something went wrong! Please try again.
豊富な品揃えのNXPセンサ・ソリューションで、世界に目を向けましょう。NXPなら、加速度センサ、圧力センサ、タッチ・センサなど、プロジェクトに適したセンサ・ソリューションを見つけることができます。詳細については、NXPセンサ・ソリューションをご覧ください。
Something went wrong! Please try again.
NFC (Near Field Communication) は、簡単なタッチだけで周りの世界とセキュアにやり取りできるシンプルで直感的なテクノロジです。NXPのNFCソリューションの詳細については、近距離無線通信 (NFC) をご覧ください。
Something went wrong! Please try again.
他のエンジニアとつながり、i.MXプロセッサとMCUXpressoのソフトウェアやツールを使用した設計に関して専門的なアドバイスを受けることができます。i.MX RTコミュニティ、MCUXpressoソフトウェアおよびツール・コミュニティという2つの専門コミュニティのいずれかで、コミュニティ・ディスカッションにご参加ください。
Something went wrong! Please try again.
i.MX RTプラットフォームを使用したNXP Wi-Fiモジュールのスタート・ガイド - Wi-Fiモジュールの動作テストを行いましょう。このガイドでは、Wi-Fiモジュールとi.MX RTプラットフォームを使用します。
Something went wrong! Please try again.
アプリケーションが変更されると、MIMXRT685-EVKの青色のLEDが点滅します。
i.MX RTファミリは、さまざまなブート・ソースをサポートしており、メモリをオンチップまたは外部の宛先メモリにコピーするオプションに加え、いくつかのインターフェース向けのExecute in Place (XIP) を備えています。どのような選択肢があり、またご自身の設計に最適なものはどれであるのかをご確認ください。
| ドキュメントとビデオ | 説明 |
|---|---|
| AN12985 RT600のハイブリッド・ブート | コードをブート可能な状態でSRAMに格納する、またはフラッシュから直接実行するための方法についての詳細。コードのブート可能RAM部分と下位フラッシュに常駐するランタイム・コードの両方を使用して、フラッシュにプログラミングを行う手順などが含まれています。 |
| AN12773 シリアルNORフラッシュからのマスタ・ブートを可能にする方法 | このドキュメントでは、ブート可能イメージをシリアルNORフラッシュ・デバイスにプログラムし、i.MX RTをこのプライマリ・フラッシュ・デバイスからブートできるようにする方法について説明しています。 |
SDKには複数のサンプル、デモ、ドライバが含まれており、初めて使用する際に役立ちます。ブート・オプションのいくつかの一般的な例を以下に挙げます。
Over-the-air (OTA) ブートローダは、外部メモリに常駐するセカンダリ・ブートローダで、アプリケーションのアップデートとブートをサポートします。
パス:
/boards/evkbimxrt685/bootloader_examples TrustZoneのパーティション分割と構成、セキュアGPIO、セキュリティで保護されたエラーを示す3つの例。
パス:
/boards/evkbimxrt685/trustzone_examples
| ドキュメントとビデオ | 説明 |
|---|---|
| AN13028 i.MX RTでのHyperRAM/PSRAMの高度な使用方法 | このアプリケーション・ノートでは、i.MX RT MCUでFlexSPIと組み合わせた場合のHyperRAM/PSRAMの高度な使用方法(i.MX RTでサポートされるFlexSPIプリフェッチ機能、HyperRAM/PSRAMのリフレッシュ間隔、HyperRAMデバイスなど)について説明しています。 |
| AN12773 シリアルNORフラッシュからのマスタ・ブートを可能にする方法 | このドキュメントでは、ブータブル・イメージをシリアルNORフラッシュ・デバイスにプログラムし、i.MX RTでこのプライマリ・フラッシュ・デバイスからのブートを可能にする方法について説明しています。 |
| AN12564 i.MX RTシリーズでのRead While Write (RWW) の実装 | i.MX RTシリーズにRWWの要件を実装する方法 |
| Adesto ECOXipとNXPのi.MX RTクロスオーバー・プロセッサの融合によるメモリ拡張 | 外部メモリによっていかにシステムのパフォーマンスと操作性が向上するかを概説しています。 |
SDKには複数のサンプル、デモ、ドライバが含まれており、初めて使用する際に役立ちます。外部メモリに関するいくつかの一般的なサンプルを以下に挙げます。
Over-the-air (OTA) ブートローダは、外部メモリに常駐するセカンダリ・ブートローダで、アプリケーションのアップデートとブートをサポートします。
パス:
/boards/evkbimxrt685/bootloader_examples FlexSPIドライバと外部PSRAMまたはオクタル・フラッシュを使用してポーリングを行う方法。
パス:
/boards/evkbimxrt685/driver_examples/flexspi/psram/polling_transfer パス:
/boards/evkbimxrt685/driver_examples/flexspi/octal/polling_transfer FlexSPIドライバと外部PSRAMまたはオクタル・フラッシュを使用してDMAを行う方法。
パス:
/boards/evkbimxrt685/driver_examples/flexspi/psram/dma_transfer パス:
/boards/evkbimxrt685/driver_examples/flexspi/octal/edma_transfer
i.MX RT685はセキュア・バイ・デザインであり、セキュアなシステム・オン・チップ (SoC) を駆動するセキュアなソフトウェアによってサポートされています。
| ドキュメントとビデオ | 説明 |
|---|---|
| 今日のセキュリティ要件を満たす:クロスオーバー・プロセッサでエンド・ツー・エンドのセキュリティを実現 | IoTのエンド・ノードとエッジ・ノードが満たすべき共通のセキュリティ目標と、エンド・デバイスで信頼の基点を実現するために必要な手順やツールについて説明します。 |
| AN12839 RT600のTrustZone | TrustZoneテクノロジ、RT600でTrustZoneのセキュアな状態と非セキュアな状態を設定する方法、およびこれらの状態を切り替えてさまざまなセキュリティで保護されたエラーに対応する方法について説明しています。 |
| AN12835 RT600のセキュアGPIOと使用方法 | セキュア・モードでのセキュアGPIOの使用および設定方法について説明しています。 |
| AN12834 RT600のハッシュ・エンジン | RT600でのSHAエンジンの使用方法と構成についてユーザーに紹介し、SHAエンジンを使用した場合の速度、メモリ、消費電力のパフォーマンス向上について実例で説明しています。 |
| AN12882 RT6xxを使用したAESによる暗号化/復号化 | SDK APIを使用してAESエンジンの設定とコードの記述を行い、付属のキーまたはPUF IPによって生成されたキーを使用してデータを暗号化および復号化する方法。PUF IPの設定と使用について説明しています。 |
| AN12445非対称暗号化アクセラレータCASPER | CASPER(RAM付き暗号化アクセラレータおよびシグナリング処理エンジン)ペリフェラルは、非対称暗号化アルゴリズムおよび特定の信号処理アルゴリズムの実行を高速化します。 |
SDKには複数のサンプル、デモ、ドライバが含まれており、初めて使用する際に役立ちます。セキュリティと整合性に関するいくつかの一般的なサンプルを以下に挙げます。
AESおよびSHAアルゴリズムを使用して平文を暗号化および復号化するKSDKソフトウェアを用いたデモ・プログラム。
パス:
/boards/evkbimxrt685/driver_examples/hashcrypt CASPERソフトウェア・ドライバを使用して冪剰余アルゴリズムを実装する方法。
パス:
/boards/evkbimxrt685/driver_examples/casper KSDKソフトウェアを使用し、PUFソフトウェア・ドライバでセキュア・キー・ストレージを実装するデモ・プログラム。
パス:
/boards/evkbimxrt685/driver_examples/puf プログラムは、暗号化アルゴリズムのベンチマークとテストを実行します。オプションのmbedTLSミドルウェア・パッケージが必要です。
パス:
/boards/evkbimxrt685/mbedtls_examples/ SPセキュア・プロビジョニング・ツール: i.MX RT上で起動可能な実行ファイルの生成およびプロビジョニングを簡単化するGUIベースのアプリケーション。
MbedTLS_lib API:このドキュメントでは、mbed TLSの内部構造について説明しています。
| ドキュメントとビデオ | 説明 |
|---|---|
| NXPマイクロコントローラ用の有線通信ミドルウェア | MCUXpresso SDKで提供される有線通信ライブラリとサンプルについて説明しています。 |
| AN12796 RT600 I3Cのシンプル・マスタ | I3Cは、シンプルさ、少ないピン数、ボード設計の容易さ、マルチドロップ接続(point to point接続ではない)などのI2Cの特長と、高いデータレート、シンプルなパッド、低い消費電力というSPIの特長を兼ね備えたシリアル通信インターフェースです。 |
SDKには複数のサンプル、デモ、ドライバが含まれており、初めて使用する際に役立ちます。ワイヤレス・コネクティビティに関するいくつかの一般的な例を以下に挙げます。
Amazon FreeRTOS認定 (AFQ)、デバイス設定、AWS Greengrass discovery、Androidモバイル・アプリケーションによるリモート・コントロール、shadow lightbulbのデモ。
パス:
/boards/evkbimxrt685/aws_examples CLIサポートの使用例、iPerfネットワーク・パフォーマンス測定、Wi-Fiテスト・モード・サンプル、Wi-Fi設定ユーティリティのデモ。
パス:
/boards/evkbimxrt685/wifi_examples
| ドキュメントとビデオ | 説明 |
|---|---|
| NXPのワイヤレス・コネクティビティ | NXPの低消費電力でコスト効率に優れたワイヤレス・ソリューションのポートフォリオは、民生、スマート・エネルギー、産業、ヘルスケアなど、さまざまな分野におけるIoT (Internet of Things) のモニタリング/制御アプリケーションに対応します。 |
| クラウド・コネクティビティ | Amazon Web Services、Microsoft Azure、Google Cloud IoTなどのクラウド・サービスの統合サポート。 |
| i.MX RTプラットフォームを使用したNXP Wi-Fi®モジュールのスタート・ガイド | i.MX RT EVKでNXPのWi-Fi SoCを使用できるようにするサード・パーティのさまざまなモジュール。 |
SDKには複数のサンプル、デモ、ドライバが含まれており、初めて使用する際に役立ちます。ワイヤレス・コネクティビティに関するいくつかの一般的な例を以下に挙げます。
Amazon FreeRTOS認定 (AFQ)、デバイス設定、AWS Greengrass discovery、Androidモバイル・アプリケーションによるリモート・コントロール、shadow lightbulbのデモ。
パス:
/boards/evkbimxrt685/aws_examples CLIサポートの使用例、iPerfネットワーク・パフォーマンス測定、Wi-Fiテスト・モード・サンプル、Wi-Fi設定ユーティリティのデモ。
パス:
/boards/evkbimxrt685/wifi_examples
| ドキュメントとビデオ | 説明 |
|---|---|
| AN12789 RT600のデュアルコア通信およびデバッグ | RT600は、Arm® Cortex®-M33 CPUとCadence Xtensa HiFi4先進オーディオ・デジタル・シグナル・プロセッサCPUを搭載しています。このドキュメントでは、2つのCPU間の通信手段について説明します。 |
SDKには複数のサンプル、デモ、ドライバが含まれており、初めて使用する際に役立ちます。パワー・マネジメントに関する一般的なサンプルを以下に挙げます。
Amazon FreeRTOS認定 (AFQ)、デバイス設定、AWS Greengrass discovery、Androidモバイル・アプリケーションによるリモート・コントロール、shadow lightbulbのデモ。
パス:
/boards/evkbimxrt685/dsp_examples/sema42 CASPERソフトウェア・ドライバを使用して冪剰余アルゴリズムを実装する方法。
パス:
/boards/evkbimxrt685/driver_examples/casper/ Amazon FreeRTOS認定 (AFQ)、デバイス設定、AWS Greengrass discovery、Androidモバイル・アプリケーションによるリモート・コントロール、shadow lightbulbのデモ。
パス:
/boards/evkbimxrt685/driver_examples/crc Amazon FreeRTOS認定 (AFQ)、デバイス設定、AWS Greengrass discovery、Androidモバイル・アプリケーションによるリモート・コントロール、shadow lightbulbのデモ。
パス:
/boards/evkbimxrt685/aws_examples
パワー・マネジメントには、デバイス固有の技術と、電源管理および低消費電力性能の最適化に関する情報が含まれます。
| ドキュメントとビデオ | 説明 | アプリケーション・ノートのソフトウェア |
|---|---|---|
| AN12801 FreeRTOSでの低消費電力サポート | i.MX RT6xxの低消費電力モード(ノーマル・スリープ、ディープ・スリープ、ディープ・パワーダウン、フルディープ・パワーダウンの各モード)をFreeRTOSのティックレス・パワー・モードに適用する方法。 | ダウンロード |
| AN12844 i.MX RT6xx DSPの消費電力と測定 | このドキュメントでは、低消費電力モードでのi.MX RT6xx DSPの消費電流に焦点を当てています。ユーザーによる電力使用の管理に役立つ機能について説明し、MIMXRT6xx EVKボードをベースとした電流測定についても記載しています。 | - |
| AN13056 低消費電力モードとウェイクアップ時間 | RT600シリーズの各種低消費電力モード、エントリおよびウェイクアップの実装、および各モードの電流およびウェイクアップ時間の測定方法について紹介しています。 | - |
| AN12790 RT600でのPMICの使用 | MIMXRT685-EVKはPCA9420パワー・マネジメントICを採用しているため、RT600の電源レールをアプリケーションのニーズに合わせて柔軟に構成できます。 | - |
SDKには複数のサンプル、デモ、ドライバが含まれており、初めて使用する際に役立ちます。パワー・マネジメントに関する一般的なサンプルを以下に挙げます。
KSDKの電源モードの変更方法。
パス:
/boards/evkbimxrt685/demo_apps/power_manager
| ドキュメントとビデオ | 説明 |
|---|---|
| NXPマイクロコントローラのオーディオ・ソフトウェア | 最先端の低消費電力オーディオ製品の開発に役立つUSB対応、基本的なオーディオ処理、およびパートナー・ソリューション。 |
| AN12762 HiFi4のオーディオ・プレーヤ | NXP i.MX RT600でオーディオ・プレーヤを開発する方法。 |
| AN12765 i.MX RT600のDSPの活用 | このドキュメントでは、i.MX RT600に搭載されているCadence Xtensa HiFi4オーディオDSP プロセッサの特定のモジュールの使用方法の例を示しています。 |
| AN12749 RT600 HiFi4のI2S(IC間サウンド・バス)での送受信 | I2SとDMAを使用してオーディオを録音および再生する方法、およびコーデック・チップを使用してi.MX RT600 EVKのオーディオ・データを処理するプロセス。 |
| MCU Tech Minute:DSP ConceptsのAudioWeaverとi.MX RT865 MCUを使用した、USBオーディオのリファレンス・デザイン | i.MX RT685デュアルコアMCUプラットフォームでのAudioWeaverの動作を実例で説明しています。AudioWeaverは、開発者による組込みオーディオ製品の設計、開発、および実装を容易にし、市場への投入を迅速化します。 |
| i.MX RT600クロスオーバーMCUで低消費電力かつ高性能なオーディオと音声の市場投入を実現 | DSP ConceptのAudioweaverツールとライブラリが、いかにNXPのi.MX RT600 MCUのパフォーマンスを最大限に引き出し、かつオーディオ設計者によるアルゴリズム・レベルからの設計の迅速化を可能にするかを紹介しています。 |
オーディオはDMICモジュールでサンプルに変換されます。これらのサンプルは、HWVAD(HW音声アクティビティ検出)、スリープからのウェイク、複数のDMICチャネルなど、DMICに関わる複数のユース・ケースを示します。
パス:
/boards/evkbimxrt685/driver_examples/dmic DSPコアを使用したオーディオ処理のデモを提供します。
パス:
/boards/evkbimxrt685/dsp_examples/audio_demo_bm DSPコア、Xtensa Audio Framework (SAF) ミドルウェア・ライブラリ、および選ばれたXtensaオーディオ・コーデックを使用したオーディオ処理のデモを提供します。
パス:
/boards/evkbimxrt685/dsp_examples/xaf_demo I2Sインターフェースを使用して録音や再生を行う方法。
パス:
/boards/evkbimxrt685/driver_examples/i2s
| ドキュメントとビデオ | 説明 |
|---|---|
| 音声処理 | 無料の音声認識テクノロジを含む、NXPのさまざまな音声制御およびコミュニケーション用ソフトウェアとソリューション。 |
| AN13065 TensorFlow Liteインターフェースでの性別音声認識 | このドキュメントでは、TensorFlowモデルで性別音声オーディオのサンプルと分類のトレーニングを行う手順について説明します。注:このアプリケーション・ノートはRT600に適用されますが、DSPの利点については取り上げていません。 |
SDKには複数のサンプル、デモ、ドライバが含まれており、初めて使用する際に役立ちます。音声に関するいくつかの一般的な例を以下に挙げます。
オーディオ・サンプルは、マイクロコントローラのキーワード・スポッティングに基づいて評価されます。(SDK 2.10以降およびオプションのeIQ®ミドルウェア・パッケージが必要です)。
パス:
/boards/evkbimxrt685/eiq_examples/tensorflow_lite_micro_kws
NXP EdgeReady MCUベースのAlexa音声サービス このソリューションは、i.MX RTクロスオーバーMCUを活用しており、開発者は迅速かつ簡単にAlexa音声アシスタント機能を自社製品に追加することが可能です。
機械学習 (ML) は一般的に、人間が生み出した抽象概念の分類、認識、予測が求められる用途に幅広く対応します。画像認識、ジェスチャー認識、異常検出、音声のテキスト変換、テキストの音声変換、ASR、情景認識など、多くの例が挙げられます。ここでは、特に画像やビデオのストリームに適用されるNXP MLツールに焦点を当てます。音声とオーディオの各セクションでも、ここに含まれるサンプルを参照している場合があります。
| ドキュメントとビデオ | 説明 |
|---|---|
| eIQ MLソフトウェア開発環境 | これにより、NXPのMCU、i.MX RT クロスオーバーMCU、i.MXファミリSoCでMLアルゴリズムを使用できます。eIQソフトウェアには、推論エンジン、ニューラル・ネットワーク・コンパイラ、最適化されたライブラリが含まれています |
| i.MX機械学習ユーザー・ガイド | NXPのi.MX向けeIQTMツールキットは、NXPのマイクロコントローラとアプリケーション・プロセッサを対象とした機械学習向けのライブラリと開発ツールのセットです。 |
| i.MX RTにおけるeIQのスタート・ガイド | eIQをダウンロードしてMCUXpresso IDE、IAR、Keil MDKで実行する方法を紹介します。 |
| eIQファクト・シート | NXPのi.MXおよびMCU向けの機械学習ソフトウェア - ライブラリ、サンプル・アプリケーション、推論エンジン。 |
| i.MX RT向けeIQ Glowラボ | 手書き数字の認識モデルのサンプルを実行して、Glowニューラル・ネットワーク・コンパイラ・ツールの使用方法を学びます。以下に、このラボのステップ・バイ・ステップ・ビデオを紹介しています。 |
| eIQ Glow Ahead Of Time (AOT) ユーザー・ガイド | Glow AOTをダウンロードして使用を開始し、Glow AOTコンパイラで生成されたバンドルを統合したアプリケーションを作成する手順。 |
| Ahead Of Time (AOT) アプリケーション構築のためのGlowドキュメント | AOTでコンパイルされる実行ファイル・バンドルの作成に関する簡単な説明。 |
| i.MX RTでのeIQ転移学習ラボ | モデルに対して転移学習を実行し、i.MX RT1060プラットフォームでそのモデルを実行する方法を紹介しています。 |
| AN13001 Glowのメモリの分析 | Glowコンパイラによって生成されたGlowメモリ情報を理解し、特定のモデルに必要なメモリを計算する方法を紹介します。このコンパイラは、モデルの実行に必要な最小メモリ・サイズを測定するために使用できます。 |
| AN12766 Tensor Flow LiteのK-Meansクラスタリングを使用した、eIQによる異常検出 | 異常検出を使用した機械状態監視アプリケーションを実現する手順を紹介します。 |
| AN12781 CMSIS-NNライブラリを用いたMNISTデータセットでのCaffeモデルの開発 | MNISTデータセットの手書き数字でCaffeモデルをトレーニングするプロセスについて説明しています。(注:この文書におけるCMSIS-NNエンジンに関する箇所は、RT600に関連するものではありません)。トレーニングされたCaffeモデルは、i.MX RTプラットフォームで実行可能なソース・ファイルに変換されます。 |
| NXPのMCUで高度なインダストリアルMLアプリケーションが可能に | オブジェクト認識から異常検出までの幅広いビジョン、音声、センサ・テクノロジの実装に使用できるソフトウェア・ツールと、MCUXpresso SDK MLのサンプルを使用してすぐに設計を開始する方法に焦点を当てています。 |
SDKには複数のサンプル、デモ、ドライバが含まれており、初めて使用する際に役立ちます。機械学習に関連するいくつかの一般的な例を以下に示します。
GLOW AOT ツールを使用してコンパイルされたモデルの推論、ならびにDSPを使用したニューラル・ネットワーク・プロセッシングのアクセラレーションやオフロードを示す複数のサンプル。これにはSDK 2.10以降およびオプションのeIQミドルウェア・パッケージが必要です。
パス:
/boards/evkbimxrt685/eiq_examples 最新バージョンのMCUXpresso IDEには、ターミナル・エミュレーション・アプリケーションが含まれています。このツールは、お使いのNXP開発プラットフォームの仮想シリアル・ポートから送信された情報を表示するために使用できます。
Tera Termは、広く利用されているオープン・ソースのターミナル・エミュレーション・アプリケーションです。このプログラムを使用して、NXP開発プラットフォームの仮想シリアル・ポートから送信された情報を表示できます。
PuTTYは、広く利用されているターミナル・エミュレーション・アプリケーションです。このプログラムを使用して、NXP開発プラットフォームの仮想シリアル・ポートから送信された情報を表示できます。
次の段階に進むために、以下で適切な課題を見つけましょう。不明な点がある場合は、NXPサポートにお問い合わせください。
MCUXpresso IDEとMCUXpresso Config Toolsを使用した基本のアプリケーション開発 - この3部構成のビデオ・シリーズでは、インポートされたSDKサンプル・プロジェクトを使用する際や、新しいプロジェクトを作成する際における、MCUXpresso IDEとConfig Tools間の基本的なインタラクションについて取り上げています。
MCU Tech Minutes:i.MX RTシリーズの主な機能と利点 - i.MX RTシリーズの主な機能と利点のいくつかをショート・ビデオで紹介しています。
i.MX RT600トレーニング - この製品に関するNXPのオンデマンド・トレーニング、ハウツー・ビデオ、およびウェビナーの全リスト。
NXPのいずれかのコミュニティ・サイトで、他のエンジニアとつながり、i.MX RT1170を使用した設計に関する専門的なアドバイスを受けることができます。