お客様の素早い設計とより早い製品化を実現する、技術情報と専門知識をご紹介します。
1
パッケージの内容2
ソフトウェアの入手3
接続4
ビルドとロードサインイン 進行状況を保存するには アカウントをお持ちでない方 アカウントを作成する。

Something went wrong! Please try again.
Something went wrong! Please try again.
Something went wrong! Please try again.
OpenSDAは、一部のNXP®評価ボードに組み込まれているシリアルおよびデバッグ・アダプタです。コンピュータ(または他のUSBホスト)と組込みターゲット・プロセッサ間をブリッジし、単純なUSBケーブルを介するだけで、デバッグ、フラッシュ・プログラミング、シリアル通信に使用できます。
OpenSDAハードウェアは、USBコントローラを内蔵したKinetis® K2xマイクロコントローラを搭載した回路で構成されています。ソフトウェア側には、マス・ストレージ・デバイス・ブートローダが実装されています。これにより、フラッシュ・プログラマ、実行制御デバッグ・インターフェース、シリアル-USBコンバータなどのOpenSDAアプリケーションを迅速かつ簡単にロードできます。
| ジャンパ | 設定 | 説明 |
|---|---|---|
J22 |
1-2 | リセット・スイッチをRST MCUにルーティング |
注:
以下はRev Aの場合にのみ該当します。
R537を取り外す必要がありますUJA1132とのSPI通信を有効にするには、R177とR154を取り外して、以下の信号を外部配線でスワップさせる必要がありますPTA29/FTM5_CH4/LPUART2_TX/LPSPI1_SIN_LSおよびPTA27/FTM5_CH2/LPSPI1_SOUT/LPUART0_TX _LS
Something went wrong! Please try again.
Something went wrong! Please try again.
| コンポーネント | S32K148 |
|---|---|
| 赤色LED | PTE21 |
| 青色LED | PTE23 |
| 緑色LED | PTE22 |
| ポテンショメータ | PTC28 |
| SW3 | PTC12 |
| SW4 | PTC13 |
| OpenSDA UART TX | PTC7 (LPUART1_TX) |
| OpenSDA UART RX | PTC6 (LPUART1_RX) |
| CAN TX | PTE5 (CAN0_TX) |
| CAN RX | PTE4 (CAN0_RX) |
| LIN1 TX | PTA3 (LPUART0_TX) |
| LIN1 RX | PTA2 (LPUART0_RX) |
| LIN2 TX | PTA9 (LPUART2_TX) |
| LIN2 RX | PTA8 (LPUART2_RX) |
| SBC_SCK | PTA28 (LPSPI1_SCK) |
| SBC_MISO | PTA29 (LPSPI1_SIN) |
| SBC_MOSI | PTA27 (LPSPI1_SOUT) |
| SBC_CS | PTA26 (LPSPI1_PCS0) |
Something went wrong! Please try again.
S32 Design Studio for Arm v1.3を使用すると、S32K144EVBのパフォーマンスが向上します。
注:S32 Design Studioのページで最新バージョンをご確認ください。
S32 DESIGN STUDIO IDEのダウンロードSomething went wrong! Please try again.
S32K144EVB評価ボードは、FreeMASTERツールを使用してランタイム・デバッグを行うとパフォーマンスが向上します。
また、FreeMASTER通信ドライバ(サンプル・プロジェクトにあらかじめ含まれているソース・コード)をダウンロードしてインストールすることもできます。
注:FreeMASTERのページで最新バージョンをご確認ください。
FREEMASTERツールSomething went wrong! Please try again.
| ジャンパ | 設定 | 説明 |
|---|---|---|
J7 |
1-2 | MCUのVDDドメインを3.3 Vに接続 |
| 2-3(デフォルト) | MCUのVDDドメインを5 Vに接続 | |
J8 |
1-2(デフォルト) | 5 Vドメインに12 V電源から給電 |
| 2-3 | 5 VドメインにUSB microコネクタから給電 | |
J12 |
1-2(デフォルト) | LIN1に対してLINリーダ・オプションを有効化 |
J18 |
1-2(デフォルト) | VBAT (+12 V) を3V3スイッチング電源の入力にルーティング |
| 2-3 | USB電源 (+5 V) を3V3スイッチング電源の入力にルーティング | |
J19 |
1-2(デフォルト) | VDDをVDD_MCUドメインにルーティング(MCU電流を測定する場合は取り外す) |
J21 |
1-2(デフォルト) | LIN2に対してLINリーダ・オプションを有効化 |
J22 |
1-2(デフォルト) | リセット・スイッチをMCUリセット・ラインにルーティング |
| 2-3 | リセット・スイッチをopenSDAリセット・ラインにルーティング |
Something went wrong! Please try again.
S32K148-EVB評価ボードは、USBまたは外部12 V電源から給電されます。
USB電源はJ8 (2-3) とJ18 (2-3)で有効にできます。
J24にあるmicro-Bポートに接続します。 デバッグは、J24経由でOpenSDAを使用して行われます。
USBを使用して給電されている場合は、LED D10が緑色に点灯し、LED DS2とDS3がオレンジ色に点灯します。
注:ボードが認識されると、「S32K148EVB」という名前のマス・ストレージ・デバイスとしてPCに表示されます。
Something went wrong! Please try again.


注:OpenSDAについては、「プロジェクトとチュートリアル」を参照してください。
Something went wrong! Please try again.
フラッシュにTSAアクティブ・コンテンツとして格納されているWebアドレスがFreeMASTERアプリケーションによって検出されると、NXP Semiconductorsから自動的にFreeMASTER JumpStartプロジェクトがダウンロードされます。
Something went wrong! Please try again.
FreeMASTER JumpStartプロジェクトの説明
注:FreeMASTER JumpStartプロジェクトについては、「プロジェクトとチュートリアル」を参照してください。
Something went wrong! Please try again.
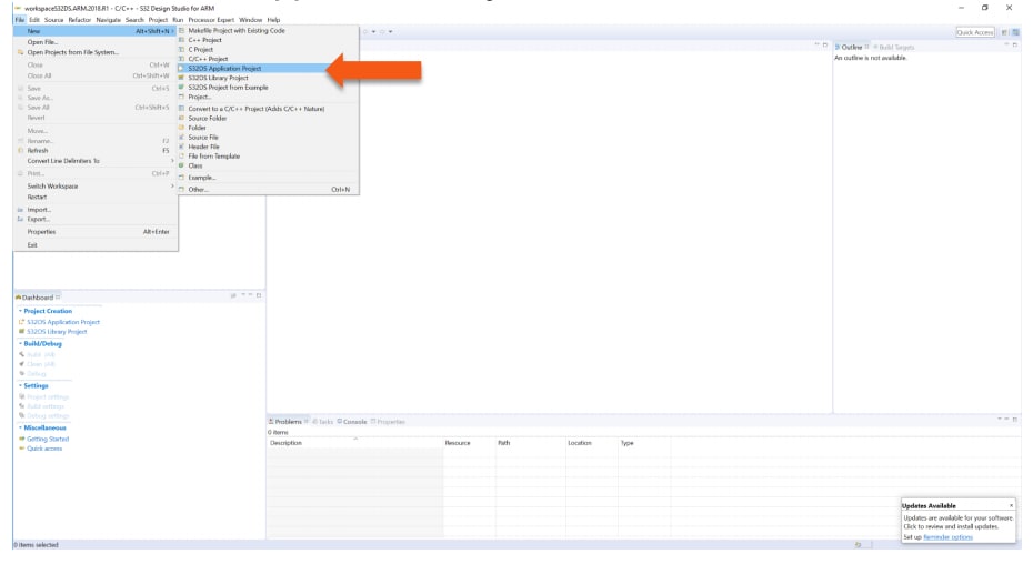
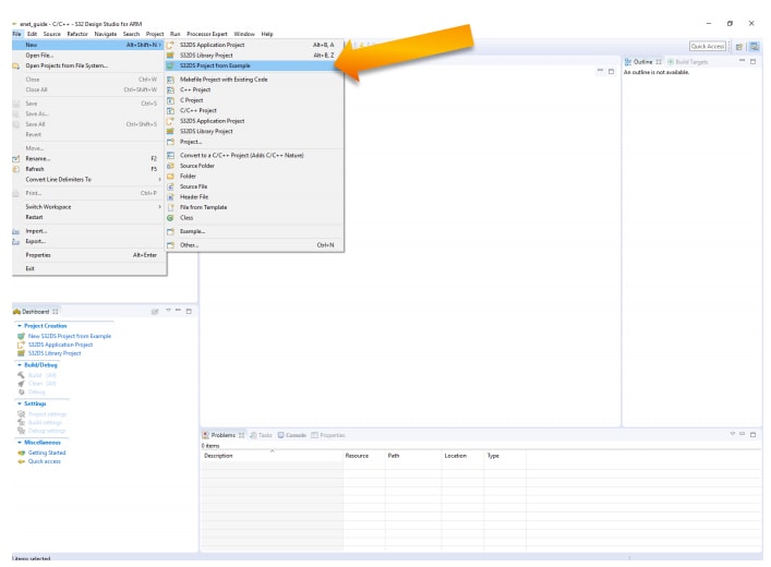
S32 Design Studio for Arm®を起動して、デフォルトのワークスペースを選択するか、新しいワークスペースを指定します。その後、[OK]をクリックします
注:[Use this as default and do not ask again(これをデフォルトとして使用し、次回から表示しない)]ボックスのチェックを外します。

プロジェクト名を作成します。実行可能ファイルまたはライブラリ・フォルダでプロジェクトの種類を選択します。[Next(次へ)]をクリックします。
プロジェクトの種類は、実行可能ファイル内またはライブラリ・フォルダから選択できます。
Something went wrong! Please try again.
OpenSDAでプロジェクトをデバッグするには、まずOpenSDAを選択する必要があります。
注:デバッグの基礎については、「プロジェクトとチュートリアル」を参照してください。
Something went wrong! Please try again.
Something went wrong! Please try again.
これらの便利なサンプルを使用してRTDの開発を始めましょう。開発を進めるのに役立つ資料として、最も一般的なユース・ケースのいくつかをまとめました。
ADCドライバの使用方法を示します。
パス:
C:\NXP\S32DS.3.6.1\S32DS\software\PlatformSDK_S32K1_S32M24\RTD\Adc_TS_T40D2M30I0R0\examples\S32DS\S32K1\Adc_example_S32K148 ADC PDB IPドライバの使用方法を示します。
パス:
C:\NXP\S32DS.3.6.1\S32DS\software\PlatformSDK_S32K1_S32M24\RTD\Adc_TS_T40D2M30I0R0\examples\S32DS\S32K1\Adc_Pdb_Ip_example_S32K148 CANドライバの使用方法を示します。
パス:
C:\NXP\S32DS.3.6.1\S32DS\software\PlatformSDK_S32K1_S32M24\RTD\Can_43_FLEXCAN_TS_T40D2M30I0R0\examples\S32DS\S32K1\Can_example_S32K148 FLEXCAN IPドライバの使用方法を示します。
パス:
C:\NXP\S32DS.3.6.1\S32DS\software\PlatformSDK_S32K1_S32M24\RTD\Can_43_FLEXCAN_TS_T40D2M30I0R0\examples\S32DS\S32K1\FlexCAN_Ip_example_S32K148 CRCドライバの使用方法を示します。
パス:
C:\NXP\S32DS.3.6.1\S32DS\software\PlatformSDK_S32K1_S32M24\RTD\Crc_TS_T40D2M30I0R0\examples\S32DS\S32K1\Crc_Example_S32K148 CRC IPドライバの使用方法を示します。
パス:
C:\NXP\S32DS.3.6.1\S32DS\software\PlatformSDK_S32K1_S32M24\RTD\Crc_TS_T40D2M30I0R0\examples\S32DS\S32K1\Crc_Ip_Example_S32K148 DIOドライバの使用方法を示します。
パス:
C:\NXP\S32DS.3.6.1\S32DS\software\PlatformSDK_S32K1_S32M24\RTD\Dio_TS_T40D2M30I0R0\examples\S32DS\S32K1\Dio_Example_S32K148 GPIO DIO IPドライバの使用方法を示します。
パス:
C:\NXP\S32DS.3.6.1\S32DS\software\PlatformSDK_S32K1_S32M24\RTD\Dio_TS_T40D2M30I0R0\examples\S32DS\S32K1\Gpio_Dio_Ip_Example_S32K148 EEPドライバの使用方法を示します。
パス:
C:\NXP\S32DS.3.6.1\S32DS\software\PlatformSDK_S32K1_S32M24\RTD\Eep_TS_T40D2M30I0R0\examples\S32DS\S32K1\Eep_Example_S32K148 FTFC EEP IPドライバの使用方法を示します。
パス:
C:\NXP\S32DS.3.6.1\S32DS\software\PlatformSDK_S32K1_S32M24\RTD\Eep_TS_T40D2M30I0R0\examples\S32DS\S32K1\Ftfc_Eep_Ip_Example_S32K148 ENET IPドライバの使用方法を示します。
パス:
C:\NXP\S32DS.3.6.1\S32DS\software\PlatformSDK_S32K1_S32M24\RTD\Eth_43_ENET_TS_T40D2M30I0R0\examples\S32DS\S32K1\Enet_Ip_InternalLoopback_S32K148 ETHドライバの使用方法を示します。
パス:
C:\NXP\S32DS.3.6.1\S32DS\software\PlatformSDK_S32K1_S32M24\RTD\Eth_43_ENET_TS_T40D2M30I0R0\examples\S32DS\S32K1\Eth_InternalLoopback_S32K148 FEEドライバの使用方法を示します。
パス:
C:\NXP\S32DS.3.6.1\S32DS\software\PlatformSDK_S32K1_S32M24\RTD\Fee_TS_T40D2M30I0R0\examples\S32DS\S32K1\Fee_Example_S32K148 FLSドライバの使用方法を示します。
パス:
C:\NXP\S32DS.3.6.1\S32DS\software\PlatformSDK_S32K1_S32M24\RTD\Fls_TS_T40D2M30I0R0\examples\S32DS\S32K1\Fls_Example_S32K148 FTFC IPドライバの使用方法を示します。
パス:
C:\NXP\S32DS.3.6.1\S32DS\software\PlatformSDK_S32K1_S32M24\RTD\Fls_TS_T40D2M30I0R0\examples\S32DS\S32K1\Ftfc_Ip_Example_S32K148 QSPI IPドライバの使用方法を示します。
パス:
C:\NXP\S32DS.3.6.1\S32DS\software\PlatformSDK_S32K1_S32M24\RTD\Fls_TS_T40D2M30I0R0\examples\S32DS\S32K1\Qspi_Ip_Example_S32K148 FTM GPTドライバの使用方法を示します。
パス:
C:\NXP\S32DS.3.6.1\S32DS\software\PlatformSDK_S32K1_S32M24\RTD\Gpt_TS_T40D2M30I0R0\examples\S32DS\S32K1\Ftm_Gpt_Example_S32K148 GPTドライバの使用方法を示します。
パス:
C:\NXP\S32DS.3.6.1\S32DS\software\PlatformSDK_S32K1_S32M24\RTD\Gpt_TS_T40D2M30I0R0\examples\S32DS\S32K1\Gpt_example_S32K148 LPIT GPTドライバの使用方法を示します。
パス:
C:\NXP\S32DS.3.6.1\S32DS\software\PlatformSDK_S32K1_S32M24\RTD\Gpt_TS_T40D2M30I0R0\examples\S32DS\S32K1\Lpit_Gpt_Example_S32K148 I²Cドライバの使用方法を示します。
パス:
C:\NXP\S32DS.3.6.1\S32DS\software\PlatformSDK_S32K1_S32M24\RTD\I2c_TS_T40D2M30I0R0\examples\S32DS\S32K1\I2c_Example_S32K148 I²C IPドライバの使用方法を示します。
パス:
C:\NXP\S32DS.3.6.1\S32DS\software\PlatformSDK_S32K1_S32M24\RTD\I2c_TS_T40D2M30I0R0\examples\S32DS\S32K1\I2c_Ip_Example_S32K148 FLEXIO SAI IPドライバの使用方法を示します。
パス:
C:\NXP\S32DS.3.6.1\S32DS\software\PlatformSDK_S32K1_S32M24\RTD\I2s_TS_T40D2M30I0R0\examples\S32DS\S32K1\Flexio_to_Sai_Ip_example_S32K148 I²S FLEXIO to SAIドライバの使用方法を示します。
パス:
C:\NXP\S32DS.3.6.1\S32DS\software\PlatformSDK_S32K1_S32M24\RTD\I2s_TS_T40D2M30I0R0\examples\S32DS\S32K1\I2s_Flexio_to_Sai_example_S32K148 I²S SAI to FLEXIOドライバの使用方法を示します。
パス:
C:\NXP\S32DS.3.6.1\S32DS\software\PlatformSDK_S32K1_S32M24\RTD\I2s_TS_T40D2M30I0R0\examples\S32DS\S32K1\I2s_Sai_to_Flexio_example_S32K148 SAI to FLEXIO IPドライバの使用方法を示します。
パス:
C:\NXP\S32DS.3.6.1\S32DS\software\PlatformSDK_S32K1_S32M24\RTD\I2s_TS_T40D2M30I0R0\examples\S32DS\S32K1\Sai_to_Flexio_Ip_example_S32K148 FTM LCU IPドライバの使用方法を示します。
パス:
C:\NXP\S32DS.3.6.1\S32DS\software\PlatformSDK_S32K1_S32M24\RTD\Icu_TS_T40D2M30I0R0\examples\S32DS\S32K1\Ftm_Icu_Ip_BlinkLed_S32K148 LCUドライバの使用方法を示します。
パス:
C:\NXP\S32DS.3.6.1\S32DS\software\PlatformSDK_S32K1_S32M24\RTD\Icu_TS_T40D2M30I0R0\examples\S32DS\S32K1\Icu_BlinkLed_S32K148 PORT CI LCU IPドライバの使用方法を示します。
パス:
C:\NXP\S32DS.3.6.1\S32DS\software\PlatformSDK_S32K1_S32M24\RTD\Icu_TS_T40D2M30I0R0\examples\S32DS\S32K1\Port_Ci_Icu_Ip_BlinkLed_S32K148 LIN Leaderドライバの使用方法を示します。
パス:
C:\NXP\S32DS.3.6.1\S32DS\software\PlatformSDK_S32K1_S32M24\RTD\Lin_43_LPUART_FLEXIO_TS_T40D2M30I0R0\examples\S32DS\S32K1\Lin_Flexio_MasterFrameTransfer_S32K148 LIN IPドライバの使用方法を示します。
パス:
C:\NXP\S32DS.3.6.1\S32DS\software\PlatformSDK_S32K1_S32M24\RTD\Lin_43_LPUART_FLEXIO_TS_T40D2M30I0R0\examples\S32DS\S32K1\Lin_Ip_FrameTransfer_S32K148 LIN LPUARTドライバの使用方法を示します。
パス:
C:\NXP\S32DS.3.6.1\S32DS\software\PlatformSDK_S32K1_S32M24\RTD\Lin_43_LPUART_FLEXIO_TS_T40D2M30I0R0\examples\S32DS\S32K1\Lin_Lpuart_MasterFrameTransfer_S32K148 DMA IPドライバの使用方法を示します。
パス:
C:\NXP\S32DS.3.6.1\S32DS\software\PlatformSDK_S32K1_S32M24\RTD\Mcl_TS_T40D2M30I0R0\examples\S32DS\S32K1\Dma_Ip_DmaTransfer_S32K148 MCL DMAドライバの使用方法を示します。
パス:
C:\NXP\S32DS.3.6.1\S32DS\software\PlatformSDK_S32K1_S32M24\RTD\Mcl_TS_T40D2M30I0R0\examples\S32DS\S32K1\Mcl_DmaTransfer_S32K148 CLOCK IPドライバの使用方法を示します。
パス:
C:\NXP\S32DS.3.6.1\S32DS\software\PlatformSDK_S32K1_S32M24\RTD\Mcu_TS_T40D2M30I0R0\examples\S32DS\S32K1\Clock_Ip_Example_S32K148 MCUドライバの使用方法を示します。
パス:
C:\NXP\S32DS.3.6.1\S32DS\software\PlatformSDK_S32K1_S32M24\RTD\Mcu_TS_T40D2M30I0R0\examples\S32DS\S32K1\Mcu_Example_S32K148 POWER IPドライバの使用方法を示します。
パス:
C:\NXP\S32DS.3.6.1\S32DS\software\PlatformSDK_S32K1_S32M24\RTD\Mcu_TS_T40D2M30I0R0\examples\S32DS\S32K1\Power_Ip_Example_S32K148 FTM OCU IPドライバの使用方法を示します。
パス:
C:\NXP\S32DS.3.6.1\S32DS\software\PlatformSDK_S32K1_S32M24\RTD\Ocu_TS_T40D2M30I0R0\examples\S32DS\S32K1\Ftm_Ocu_Ip_Example_S32K148 OCUドライバの使用方法を示します。
パス:
C:\NXP\S32DS.3.6.1\S32DS\software\PlatformSDK_S32K1_S32M24\RTD\Ocu_TS_T40D2M30I0R0\examples\S32DS\S32K1\Ocu_Example_S32K148 MPU IPドライバの使用方法を示します。
パス:
C:\NXP\S32DS.3.6.1\S32DS\software\PlatformSDK_S32K1_S32M24\RTD\Platform_TS_T40D2M30I0R0\examples\S32DS\S32K1\Mpu_Ip_Example_S32K148 PLATFORM MPU HDLドライバの使用方法を示します。
パス:
C:\NXP\S32DS.3.6.1\S32DS\software\PlatformSDK_S32K1_S32M24\RTD\Platform_TS_T40D2M30I0R0\examples\S32DS\S32K1\Platform_Mpu_Hld_Example_S32K148 PORT CI PORT IPドライバの使用方法を示します。
パス:
C:\NXP\S32DS.3.6.1\S32DS\software\PlatformSDK_S32K1_S32M24\RTD\Port_TS_T40D2M30I0R0\examples\S32DS\S32K1\Port_Ci_Port_Ip_Example_S32K148 PORTドライバの使用方法を示します。
パス:
C:\NXP\S32DS.3.6.1\S32DS\software\PlatformSDK_S32K1_S32M24\RTD\Port_TS_T40D2M30I0R0\examples\S32DS\S32K1\Port_Example_S32K148 FTM PWM IPドライバの使用方法を示します。
パス:
C:\NXP\S32DS.3.6.1\S32DS\software\PlatformSDK_S32K1_S32M24\RTD\Pwm_TS_T40D2M30I0R0\examples\S32DS\S32K1\Ftm_Pwm_Ip_Example_S32K148 PWMドライバの使用方法を示します。
パス:
C:\NXP\S32DS.3.6.1\S32DS\software\PlatformSDK_S32K1_S32M24\RTD\Pwm_TS_T40D2M30I0R0\examples\S32DS\S32K1\Pwm_example_S32K148 FTM QDEC IPドライバの使用方法を示します。
パス:
C:\NXP\S32DS.3.6.1\S32DS\software\PlatformSDK_S32K1_S32M24\RTD\Qdec_TS_T40D2M30I0R0\examples\S32DS\S32K1\Ftm_Qdec_Ip_Example_S32K148 QDECドライバの使用方法を示します。
パス:
C:\NXP\S32DS.3.6.1\S32DS\software\PlatformSDK_S32K1_S32M24\RTD\Qdec_TS_T40D2M30I0R0\examples\S32DS\S32K1\Qdec_Example_S32K148 RM DMAMUXドライバの使用方法を示します。
パス:
C:\NXP\S32DS.3.6.1\S32DS\software\PlatformSDK_S32K1_S32M24\RTD\Rm_TS_T40D2M30I0R0\examples\S32DS\S32K1\Rm_DMAMUX_Example_S32K148 LPSPI IPドライバの使用方法を示します。
パス:
C:\NXP\S32DS.3.6.1\S32DS\software\PlatformSDK_S32K1_S32M24\RTD\Spi_TS_T40D2M30I0R0\examples\S32DS\S32K1\Lpspi_Flexio_Ip_Transfer_S32K148 FLSPI HALF DUPLEXドライバの使用方法を示します。
パス:
C:\NXP\S32DS.3.6.1\S32DS\software\PlatformSDK_S32K1_S32M24\RTD\Spi_TS_T40D2M30I0R0\examples\S32DS\S32K1\Lpspi_Ip_HalfDuplexTransfer_S32K148 SPI HALF DUPLEXドライバの使用方法を示します。
パス:
C:\NXP\S32DS.3.6.1\S32DS\software\PlatformSDK_S32K1_S32M24\RTD\Spi_TS_T40D2M30I0R0\examples\S32DS\S32K1\Spi_HalfDuplexTransfer_S32K148 SPIドライバの使用方法を示します。
パス:
C:\NXP\S32DS.3.6.1\S32DS\software\PlatformSDK_S32K1_S32M24\RTD\Spi_TS_T40D2M30I0R0\examples\S32DS\S32K1\Spi_Transfer_S32K148 LPUARTドライバの使用方法を示します。
パス:
C:\NXP\S32DS.3.6.1\S32DS\software\PlatformSDK_S32K1_S32M24\RTD\Uart_TS_T40D2M30I0R0\examples\S32DS\S32K1\LpuartFlexio_Uart_Ip_Example_S32K148 UARTドライバの使用方法を示します。
パス:
C:\NXP\S32DS.3.6.1\S32DS\software\PlatformSDK_S32K1_S32M24\RTD\Uart_TS_T40D2M30I0R0\examples\S32DS\S32K1\Uart_Example_S32K148 WDOGドライバの使用方法を示します。
パス:
C:\NXP\S32DS.3.6.1\S32DS\software\PlatformSDK_S32K1_S32M24\RTD\Wdg_TS_T40D2M30I0R0\examples\S32DS\S32K1\Wdg_Example_S32K148 WDOG IPドライバの使用方法を示します。
パス:
C:\NXP\S32DS.3.6.1\S32DS\software\PlatformSDK_S32K1_S32M24\RTD\Wdg_TS_T40D2M30I0R0\examples\S32DS\S32K1\Wdog_Ewm_Ip_Example_S32K148

S32 Design Studio IDEには、S32K1xxデバイスでのアプリケーション開発を迅速化するためのソフトウェア開発キット (SDK) が含まれています。
注:正しく実行されると、LEDが赤と緑で交互に点灯し始めます。
SDKの全ドキュメントは、次の場所にあります。
C:\NXP\S32DS_ARM_v2018.R1\S32DS\S32SDK_S32K14x_EAR_0.8.6\doc\Start_here.htmlSDKの使用については、「イネーブリング・テクノロジ:ハンズオン・ワークショップ:S32 SDK for S32K」をご確認ください。
デバッグ構成は1回のみ必要です。その後のデバッガの起動では、これらの手順は必要ありません。
デバッガを起動するには、次の3つのオプションがあります。

注:現在、この手順ではデスクトップ・ターゲット (project.elf) が選択され、エラーが発生します。これが変更されるまでは使用しないでください。
推奨:バグ・アイコンの下向き矢印をクリックし、_debug.elfターゲットを選択します
ステップ、実行、中断、再開
ステップ・イン (F5)
ステップ・オーバー (F6)
ステップ・リターン (F7)
実行
中断
再開 (F8)
[Variables(変数)]タブをクリックします。
異なる値を入力するには、[Values(値)]フィールドをクリックします。
CPUのレジスタを表示するには、[Registers(レジスタ)]タブをクリックします。異なる値を入力するには、[Values(値)]フィールドをクリックします。
「値をクリックすると、別の値を入力できます。」
ペリフェラルのレジスタを表示するには、[EmbSys Registers(EmbSysレジスタ)]タブをクリックします。
[Add Memory Monitor(メモリ・モニタの追加)]のプラス・アイコン (+) をクリックし、開始するベース・アドレスとして40000000を選択します
[Memory(メモリ)]タブをクリックします。
ポイントしてクリックすることで、ブレークポイントを追加します。
注:青い丸はデバッガのブレークポイントを表します。
プログラム・カウンタをリセットするには、[Terminate (終了)] (Ctrl+F2) の赤いアイコンをクリックします。
OpenSDAは、オープン・スタンダードのシリアル/デバッグ・アダプタです。USBホストと組込みターゲット・プロセッサ間のシリアル通信とデバッグ通信をブリッジします。OpenSDAソフトウェアには、フラッシュに常駐するUSBマス・ストレージ・デバイス (MSD) ブートローダと一連のOpenSDAアプリケーションが含まれています。
S32K148 EVBには、MSDフラッシュ・プログラマとOpenSDAデバッグ・アプリケーションがプリインストールされています。
次の手順に従ってOpenSDAブートローダを実行し、インストールされているOpenSDAアプリケーションをアップデートまたは変更します。
| OpenSDAブートローダ・モードへの切り替え | OpenSDAアプリケーションのロード |
|---|---|
「BOOTLOADER」というボリューム・ラベルのリムーバブル・ドライブがホストのファイル・システムに表示されているはずです。 これでOpenSDAブートローダ・モードになっています。 |
これで、MSDフラッシュ・プログラマの最新バージョンが実行されています。他のOpenSDAアプリケーションをロードする際も、これと同じ手順を行います。 |
注:「OpenSDAアプリケーションのロード」の手順に従って、S32K148EVBのMSDフラッシュ・プログラマを最新バージョンにアップデートしてください。
MSDフラッシュ・プログラマとデバッグは、仮想シリアル・ポートとデバッグ・インターフェースを提供し、S32K MCUにアプリケーションを簡便にプログラムできるようにする複合USBアプリケーションです。FAT16ファイル・システムをエミュレートし、「S32K148EVB」というボリューム・ラベルのリムーバブル・ドライブとしてホストのファイル・システムに表示されます。
ドライブにコピーされたRawバイナリおよびモトローラSレコード・ファイルは、S32K148のフラッシュに直接プログラムされ、自動的に実行されます。仮想シリアル・ポートは、標準シリアル・ターミナル・アプリケーションで開くことができる標準シリアル・ポート・デバイスとして列挙されます。
| MSDフラッシュ・プログラマの使用 | 仮想シリアル・ポートの使用 |
|---|---|
これで、新しいアプリケーションがS32K148EVBで実行されているはずです。バージョン1.03以降のMSDフラッシュ・プログラマでは、再プログラミングの前にUSBケーブルを抜き差しすることなく、繰り返しプログラミングすることが可能です。 S32K148の |
|
注:
MSDフラッシュ・プログラマでのフラッシュ・プログラミングは、現時点ではWindowsオペレーティング・システムでのみサポートされています。ただし、仮想シリアル・ポートは、Windows、Linux、およびMacオペレーティング・システムで動作確認済みです。
COMポート使用中の仮想シリアル・ポートの切断で生じるWindowsでの既知の問題については、OpenSDAユーザー・ガイドを参照してください。
S32K148評価ボードは、そのファミリのうち、イーサネットとQuadSPIを使用できる唯一の製品です。ただし、これらのインターフェースは相互に排他的であるため、同時に使用することはできません。イーサネットまたはQuadSPIのいずれかを使用するには、固有の抵抗設定に従う必要があります。ボードのデフォルト設定は、イーサネットでの通信に使用されます。
S32K1xxファミリの他のデバイスとは異なり、S32K148にはイーサネット通信プロトコルの使用を可能にするENETモジュールが備わっています。そのため、このデバイスを小型ゲートウェイ(LIN-CAN-イーサネット)やオーディオ・アンプなどのアプリケーションに使用することが可能です。
S32K1xxデバイスのソフトウェア開発キット (SDK) では、ユーザーによるアプリケーション開発を迅速化するミドルウェア・イーサネット・スタック (LwIP) が提供されています。
ボードにはイーサネットPHYがありません。したがって、ENETを使用するには、S32K148EVB-Q176とADTJA1101-RMIIイーサネット・アダプタの両方を搭載するS32K148EVB-KITを入手する必要があります。
TCP/IP ENETのサンプルは、バージョンEAR 0.8.6以降のS32K1xx SDKでのみ使用できます。
サンプルを正しく動作させるには、次のものが必要になります。
このサンプルを試す前に、コンピュータのIPを静的IPアドレスに変更してください。変更するには、コンピュータのネットワーク・アダプタの設定に移動し、ローカル・エリア・ネットワークを右クリックして[プロパティ]を選択します。
[インターネット プロトコル バージョン 4 (TCP/IPv4)]オプションを選択し、[プロパティ]をクリックします。
このSDKサンプルでは、IPの値として192.168.0.200をS32K148に割り当てています。
コンピュータには同じネットワーク内のIPを割り当てる必要があります。値を入力し、[OK]をクリックします。
PCのセットアップが完了したら、SDKのサンプルをS32DSにインポートします。
[File(ファイル)]>[Create new project from example(サンプルから新規プロジェクトを作成)]オプションの順に選択します。
サンプルをコンパイルし、ADTJA1101-RMIIが接続されたS32K148 EVBにダウンロードします。
ボードとコンピュータの間にメディア・コンバータも接続する必要があります。
すべて接続したら、サンプルを実行します。その際に問題があってはなりません。サンプルが正しく実行されていることを確認するには、次の2つの方法があります。
WindowsコンソールのWindowsコマンドを使用して、ボードにpingコマンドを実行します
ping 192.168.0.200コマンドを使用すると、ボードは次のように応答します。
SocketTestプログラムを使用して、TCPレベルでボードをエコーさせます
SocketTest(または使用中のTCPクライアント・プログラム)を開き、IPアドレスを192.168.0.200、ポートを7に指定します。
接続は問題なく確立されるはずです。
コンピュータとS32K148が接続されたら、任意のメッセージを送信できます。S32K148は送信されたあらゆるメッセージにエコー・バックします。
S32K148評価ボードは、そのファミリのうち、イーサネットとQuadSPIを使用できる唯一の製品です。
ただし、これらのインターフェースは相互に排他的であるため、同時に使用することはできません。イーサネットまたはQuadSPIのいずれかを使用するには、固有の抵抗設定に従う必要があります。
ボードのデフォルト設定は、イーサネット用です。
S32K1xxファミリの他のデバイスとは異なり、S32K148には、QuadSPIプロトコルを許可する外部デバイス(主としてメモリ)との通信を可能にするQuadSPIモジュールが備わっています。
S32K148 EVBでは、ボードにMX25L6433F外部メモリが搭載されています。
S32K1xxデバイス用ソフトウェア開発キット (SDK) では、ボードに実装された外部メモリとの通信用のサンプルが提供されています。これを実行するだけでモジュールのテストを開始できます。
NXPのいずれかのコミュニティ・サイトで、他のエンジニアとつながり、S32K148EVBを使用した設計に関する専門的なアドバイスを受けることができます。