Getting Started with the S32K146 Evaluation Board for General Purpose

最終更新日時: 2023-01-11 14:37:00サポート S32K146EVB-Q144 車載向け汎用評価ボード

このドキュメントの内容

  • 1

    Out of the Box
  • 2

    Get Software
  • 3

    Plug It In
  • 4

    Build, Run
  • 5

    Debug

1. Out of the Box

1.1 Get to Know the S32K146EVB-Q144 Evaluation Board for General Purpose

S32K146-GS-BOARD-SPECS

S32K146-GS-BOARD-SPECS

1.2 S32K146EVB-Q144 Evaluation Board Features

  • Supports S32K146EVB-Q144 144LQFP
  • Small form factor size supports up to n” x n”
  • Arduino™ UNO footprint-compatible with expansion “shield” support
  • Integrated open-standard serial and debug adapter (OpenSDA) with support for several industry-standard debug interfaces
  • Easy access to the MCU I/O header pins for prototyping
  • On-chip connectivity for CAN, LIN, UART/SCI
  • SBC UJA1169 and LIN phy TJA1027
  • Potentiometer for precise voltage and analog measurement.
  • RGB LED
  • Two push-button switches (SW2 and SW3) and two touch electrodes
  • Flexible power supply options
    • o microUSB or
    • o external 12 V power supply

1.3 Jumper Settings

Jumper Configuration Description
J104 1-2
2-3 (Default)
Reset signal to OpenSDA, use to enter into OpenSDA Bootloader mode.
Reset signal direct to the MCU, use to reset S32K146EVB-Q144.
J107 1-2
2-3 (Default)

S32K146EVB-Q144 powered by 12 V power source.

S32K146EVB-Q144 powered by USB micro connector.

J10

1-2

2-3 (Default)

VDD voltage is connected to 3.3 V.

VDD voltage is connected to 5 V.

1.4 HMI Mapping

Component S32K146EVB-Q144
Red LED PTD15 (FTM0 CH0)
Blue LED PTD0 (FTM0 CH2)
Green LED PTD16 (FTM0 CH1)
Potentiometer PTC14 (ADC0_SE12)
SW2 PTC12
SW3 PTC13
OpenSDA UART TX PTC7 (LPUART1_TX)
OpenSDA UART RX PTC6 (LPUART1_RX)
CAN TX PTE5 (CAN0_TX)
CAN RX PTE4 (CAN0_RX)
LIN TX PTD7 (LPUART2_TX)
LIN RX PTD6 (LPUART2_RX)
SBC_SCK PTB14 (LPSPI1_SCK)
SBC_MISO PTB15 (LPSPI1_SIN)
SBC_MOSI PTB16 (LPSPI1_SOUT)
SBC_CS PTB17 (LPSPI1_PCS3)

2. Get Software

2.1 Integrated Development Environment (IDE)

The S32 Design Studio for Arm® is a complimentary Integrated Development Environment (IDE) for automotive and ultra-reliable Arm-based microcontrollers that enables editing, compiling and debugging of designs.

DOWNLOAD S32DS FOR ARM

2.2 Run-Time Debugging Tool

S32K146EVB-Q144 evaluation board performs better when using the FreeMASTER tool for run-time debugging. You can also download and install the FreeMASTER Communication Driver (source code already included in the example project).

DOWNLOAD FREEMASTER TOOL

3. Plug It In

3.1 Power Up the Board

  • The S32K146EVB-Q144 evaluation board powers from a USB or external 12 V power supply. By default USB power is enabled with J107
  • Connect USB cable to a PC

S32K146-GS-BOARD-USB-CONNECT

S32K146-GS-BOARD-USB-CONNECT
  • Allow the PC to automatically configure the USB drivers if needed
  • Debug is done using OpenSDA through J7
  • When powered through USB, LEDs D2 and D3 should light green
  • Once the board is recognized, it should appear as a mass storage device in your PC with the name S32K146EVB-Q144
S32K146-GS-DEVICES-AND-DRIVERS
  • Board is preloaded with a software, in which the red, blue and green LEDs will toggle at different rates

S32K146-GS-BOARD-GREEN-LIGHT

S32K146-GS-BOARD-GREEN-LIGHT

4. Build, Run

4.1 Flash the Out-of-Box Demo

Download the S32K146EVB_OOBE_FreeMASTER_Firmware.srec from Software and Tools tab . Then drag and drop the downloaded image file into your S32K146EVB-Q144 disk that is listed in your PC window.

S32K146-1_2

4.2 Communicate with Run-Time Debugger

Open the FreeMASTER application on your PC. You should see Welcome page:

S32K146-GS-FREEMASTER-WELCOME

S32K146-GS-FREEMASTER-WELCOME

Setup communication port to “opensda” and speed to 115200 b/s:

  • Setup communication manualy:

    “Project → Options → Comm"

S32K146-GS-BOARD-OPENSDA
  • Setup communication automatically:

    “Tools → Connection Wizard”

S32K146-GS-BOARD-CONNECTION-WIZARD

4.3 FreeMASTER JumpStart Project Download

Once the FreeMASTER application detects the web address stored as an TSA active content in the flash memory of the S32K146EVB-Q144 MCU, the download of the FreeMASTER project from NXP Semiconductors will be initiated.

S32K146-GS-FREEMASTER-OPTIONS

S32K146-GS-FREEMASTER-OPTIONS

4.4 FreeMASTER JumpStart Project Loaded

S32K146-GS-FREEMASTER-BOARD-DESCRIPTION

S32K146-GS-FREEMASTER-BOARD-DESCRIPTION

The FreeMASTER JumpStart project description:

S32K146-GS-FREEMASTER-BOARD-DESCRIPTION2

S32K146-GS-FREEMASTER-BOARD-DESCRIPTION2

4.5 FreeMASTER JumpStart

Display main project panel,

“Project → View → Project Tree“..

S32K146-GS-FREEMASTER-OPTIONS2

Display real-time oscilloscope graph examples such as

“Potentiometer“ or “Touch Sense Electrodes“.

S32K146-GS-FREEMASTER-OPTIONS3

S32K146-GS-FREEMASTER-OPTIONS3

4.6 Create a New Project in S32 Design Studio

To create a new project for first time at Eclipse Launcher, please follow the following steps:

  • Start program: Click on “S32 Design Studio for Arm” icon
  • Select workspace:
    • Choose default (see below example) or specify new one
    • Suggestion: Uncheck the box “Use this as the default and do not ask again”
    • Click OK

S32K146-GS-S32DS-WORKSPACE

S32K146-GS-S32DS-WORKSPACE
  • Select “File → New → S32DS Application Project”

S32K146-GS-S32DS-APPLICATION-PROJECT

S32K146-GS-S32DS-APPLICATION-PROJECT
  • Project Name:
    • Example: “FirstProject”
  • Project Type:
    • Select from inside executable or library folder
  • Click on “Next”

S32K146-GS-S32DS-FIRST-PROJECT

S32K146-GS-S32DS-FIRST-PROJECT
  • Select “Debugger → Support and Library/SDKs Support” if needed
  • Click “Finish”

S32K146-GS-S32DS-DEBUGGER

S32K146-GS-S32DS-DEBUGGER

4.7 OpenSDA Configuration

To Debug your project with OpenSDA, it is necessary to select the OpenSDA in the Debug Configuration.

  • Select your project, and click on “Debug Configuration”

S32K146-GS-S32DS-DEBUG-OPENSDA

S32K146-GS-S32DS-DEBUG-OPENSDA
  • Select the Debug configuration under “GDB PEMicro Interface Debugging”

S32K146-GS-S32DS-DEBUG-OPENSDA-OPTIONS

S32K146-GS-S32DS-DEBUG-OPENSDA-OPTIONS
  • Click on “Debugger” tab
  • Select OpenSDA as the interface, if your board is plugged should appear in the Port field
  • Click “Apply” and “Debug” to finish

S32K146-GS-S32DS-DEBUG-OPENSDA-OPTIONS2

S32K146-GS-S32DS-DEBUG-OPENSDA-OPTIONS2

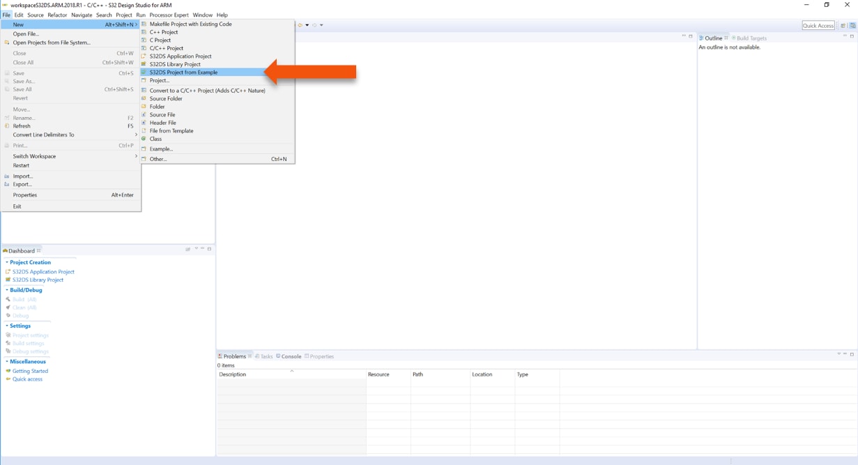
4.8 Create an Example from SDK

The S32 Design Studio IDE already includes the Software Development Kit for quickly develop applications on S32K1xx devices.

  • To create a project using an example go to “File &rarrk New &rarrk S32DS Project from Example”

S32K146-GS-SDK

S32K146-GS-SDK
  • Go to the “S32K1xx SDK RTM v4.0.1” Example Projects section and select the example that wants to be used
  • In this example the “hello_world” is selected

S32K146-GS-SDK-HELLOWORLD

S32K146-GS-SDK-HELLOWORLD
  • A new project would be created in the workspace
  • Click on “generate code icon” and then on “Debug”, as indicated

S32K146-GS-SDK-CODEICON

S32K146-GS-SDK-CODEICON
  • If run correctly, the LED should start blinking red and green

The complete documentation of the SDK can be found in:

C:\NXP\S32DS_ARM_v2018.R1\S32DS\S32SDK_S32K14x_EAR_0.8.6\doc\Start_here.html

For more information about the use of the SDK go click on the following link for an SDK training.

5. Debug

5.1 Debug Basics

Debug configuration is only required once. Subsequent starting of debugger does not require those steps.

Three options to start debugger:

  • If the “Debug Configuration” has not been closed, click on “Debug” button on bottom right
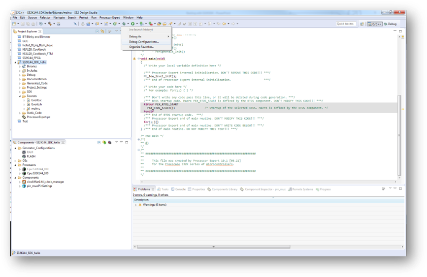
  • Select Run → Debug (or hit F11)
S32K146-GS-DEBUG
  • Click on pull down arrow for bug icon and select → debug.elf target
S32K146-GS-DEBUG-METHOD2

5.2 Step, Run, Suspend and Resume

  • Step Into (F5)
S32K146-GS-DEBUG-METHOD-STEP1
  • Step Over (F6)
S32K146-GS-DEBUG-METHOD-STEP2
  • Step Return (F7)
S32K146-GS-DEBUG-METHOD-STEP3
  • Run
S32K146-GS-DEBUG-METHOD-STEP4
  • Suspend
S32K146-GS-DEBUG-METHOD-STEP5
  • Resume (F8)
S32K146-GS-DEBUG-METHOD-STEP6

5.3 View and Alter Variables

  • View variables in “Variables” tab
  • Click on a value to allow typing in a different value
S32K146-GS-DEBUG-METHOD-VARIABLES

5.4 View and Alter Registers

  • View CPU registers in the “Registers” tab
  • Click on a value to allow typing in a different value
  • View peripheral registers in the EmbSys Registers tab
S32K146-GS-DEBUG-REGISTERS

S32K146-GS-DEBUG-REGISTERS2

S32K146-GS-DEBUG-REGISTERS2

5.5 View and Alter Memory

  • Add Memory Monitor
S32K146-GS-DEBUG-MEMORY
  • Select Base Address to Start at: 40000000
S32K146-GS-DEBUG-MEMORY2
  • View Memory
S32K146-GS-DEBUG-MEMORY3

5.6 Breakpoint

Add Breakpoint: Point and Click.

  • Light blue dot represents debugger breakpoint

S32K146-GS-DEBUG-BREAKPOINT

S32K146-GS-DEBUG-BREAKPOINT

5.7 Reset and Terminate Debug Session

How to reset and terminate debug session:

  • Light blue dot represents debugger breakpoint
  • Terminate Ctl+F2()
S32K146-GS-DEBUG-END

5.8 Create P&E Debug Configuration

  • Click in debug configurations.

S32K146-GS-PE-DEBUG

S32K146-GS-PE-DEBUG
  • Create a new P&E launch configuration

S32K146-GS-PE-DEBUG2

S32K146-GS-PE-DEBUG2
  • Select S32K146EVB-Q144 device
  • Click Apply and debug your application

S32K146-GS-PE-DEBUG3

S32K146-GS-PE-DEBUG3

Introduction to OpenSDA

Introduction to OpenSDA

OpenSDA is an open-standard serial and debug adapter. It bridges serial and debug communications between a USB host and an embedded target processor. OpenSDA software includes a flash-resident USB mass-storage device (MSD) bootloader and a collection of Firmware Apps. S32K146EVB-Q144 EVB comes with the MSD Flash Programmer OpenSDA Application preinstalled. Follow these instructions to run the OpenSDA Bootloader and update or change the installed OpenSDA Application.

Enter OpenSDA Bootloader Mode Load an OpenSDA Application
  1. Unplug the USB cable if attached.
  2. Set J104 on position 1-2
  3. Press and hold Reset (SW5)
  4. Plug in a USB cable (not included) between a USB host and the OpenSDA USB connector (labeled “SDA”)
  5. Release the Reset button

A removable drive should now be visible in the host file system with a volume label of BOOTLOADER
You are now in OpenSDA bootloader mode.

  1. While in OpenSDA bootloader mode, double click SDA_INFO.HTML in the BOOTLOADER drive. A web browser will open the OpenSDA homepage containing the name and version of the installed application. This information can also be read as text directly from SDA_INFO.HTML
  2. Locate the Firmware Apps
  3. Copy and Paste or drag and drop the MSD-Debug-S32K146EVBQ144_Pemicro_v121.SDA to the BOOTLOADER drive
  4. Unplug the USB cable and plug it in again. The new OpenSDA Application should now be running and a S32K146 EVB drive should be visible in the host file system

You are now running the latest version of the MSD flash programmer. Use this same procedure to load other Firmware Apps.

The MSD Flash Programmer is a composite USB application that provides a virtual serial port and an easy and convenient way to program applications into the S32K146 MCU. It emulates a FAT16 file system, appearing as a removable drive in the host file system with a volume label of S32K146EVB-Q144.

Raw binary and Motorola S-record files that are copied to the drive are programmed directly into the flash of the S32K146 and executed automatically. The virtual serial port enumerates as a standard serial port device that can be opened with standard serial terminal applications.

Using the MSD Flash Programmer Using the Virtual Serial Port
  1. Locate the .srec file of your project, file is under the Debug folder of the S32DS project
  2. Copy and paste or drag and drop one of the .srec files to the S32K146EVB-Q144 drive

The new application should now be running on the S32K146 EVB. Starting with v1.03 of the MSD Flash Programmer, you can program repeatedly without the need to unplug and reattach the USB cable before reprogramming.

Drag one of the .srec code for the S32K146 EVB board over USB to reprogram the preloaded code example to another example.

  1. Determine the symbolic name assigned to the EVB-S32K146 virtual serial port. In Windows open Device Manager and look for the COM port named “PEMicro/Freescale - CDC Serial Port
  2. Open the serial terminal emulation program of your choice. Note: For Windows you can use Tera Term, PuTTY or HyperTerminal
  3. Press and release Reset (SW0) to any time to restart the example application. Resetting the embedded application will not affect the connection of the virtual serial port to the terminal program
  4. It is possible to debug and communicate with the serial port at the same time. There is no need

Support

Forums

Connect with other engineers and get expert advice on designing with the S32K146EVB-Q144 on one of our community sites.

S32K MCUs online community