Like most of us, you probably have a pocketful of keys, FOBs, scan cards and
a bunch of passwords and proprietary smartphone apps to gain access to your
office, home, car, smart locks and even thermostats.
It would be ideal to know that every device maker implements effective
security to avoid hacks and clones. But that’s not always the case.
Instead, they typically invent their own proprietary authentication systems.
With each of these things providing you something unique to authenticate
“you” to grant you access, you’re weighed down with
passwords, FOBs, scan cards and more. Do we really need to design so many
different ways to authenticate? The short answer, no.
FIDO: Single standards-based way to communicate who you are
A standards-based strong and secure authentication exists. It’s called
FIDO. Working with Volansys
and SurePass ID, a set of FIDO libraries help IoT embedded device makers add
FIDO multi-factor authentication to their device via one of many FOB form
factors or a smartphone app.
There are plenty of consumer advantages of widespread FIDO strong
authentication use:
- One authentication “thing” in your pocket
- Super secure
- Pick your personal FOB/Phone/Smart Card implementation mechanism
As a design engineer, if you use FIDO strong authentication for your smart
devices, you’ll find
-
No need to “reinvent the wheel” or become a security expert
- Decreased development, test and security certification time
- Reduced risk that your implementation can be exploited
FIDO in action: Full working prototype
To illustrate a working FIDO strong authentication device, we asked Volansys
to work with SurePass ID and Unikey to build a full working prototype
of a FIDO-enabled smart lock built on top of a commercially shipping smart
lock.
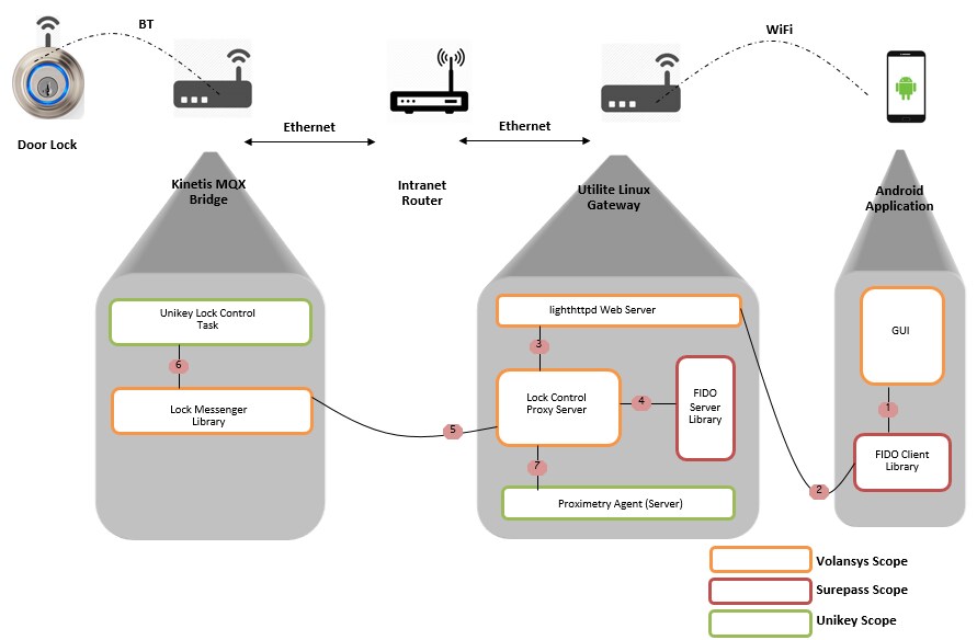
Volansys pulled together these elements of the prototype:
-
Android smartphone app which includes the FIDO Client library from SurePass
ID
-
i.MX6 IoT GTWY based smart lock control function which includes the FIDO
Server library from SurePass ID
-
Glue code to connect the i.MX6 IoT GTWY to the Kinetis K60 Unikey lock
system (which connects to the door lock via Bluetooth).
The core ideas driving FIDO are ease of use, privacy and security and
standardization.
For implementing authentication beyond a password (and perhaps an OTP),
companies have traditionally been faced with an entire stack of proprietary
clients and protocols.
FIDO changes this by standardizing client and protocol layers. This gives rise
to an ecosystem of client authentication methods such as biometrics, PINs and
second–factors that can be used with a variety of online services in an
interoperable manner.
Volansys has developed two applications running on the i.MX6 IoT Gateway. They
are CGI handler and Proxy Server. Both these applications were developed in
‘c’ and run on Linux platform compiled for i.MX6.
The CGI Handler is responsible for handling all HTTP GET/POST request/response
to access door lock. All requests are generated from FIDO client running on
Android Application. It receives HTTP GET/POST request and sends the requested
data to Proxy Server. Proxy Server is the only component that is responsible
for sending commands to the kinetics bridge which in turn controls the lock
associated with itself over the Bluetooth.
The Proxy Server is responsible for looking over FIDO authentication using
FIDO server library. Whenever Proxy server receives data from CGI
handler, it performs FIDO authentication. After successful FIDO
authentication, Proxy Server sends lock control commands to Kinetis Bridge and
receives the lock status response from the bridge. After receiving lock
status, it notifies the Proximetry agent about the lock status and sends
response back to android app through the CGI handler. Proxy server also
handles the lock control commands from Proximetry agent. All the
communications between android app, proxy server and Proximetry agent are in
predefined format.
FIDO products and services erase the necessity of using passwords for security
by adding FIDO U2F second-factor devices. Password usage can also be
completely eliminated through FIDO UAF biometric solutions such as fingerprint
or iris recognition sensors. If biometric data is used by a FIDO
authenticator, the biometric information is securely stored in the device.
For more information for how you can leverage the FIDO libraries used in the
prototype, please visit
the IoT Center
or let me know.
Bill Krakar is an IoT software product manager