i.MX RT1180評価キットのスタート・ガイド

最終更新日時: May 29, 2024サポート i.MX RT1180評価キット

このドキュメントの内容

  • 1

    接続
  • 2

    ソフトウェアの入手
  • 3

    ビルドと実行
  • 4

    作成
  • 5

    MCUXpresso開発者エクスペリエンス

1. 接続

MIMXRT1180-EVKボードを実際に使ってみましょう。ショート・ビデオで手順を視聴するか、以下に記載された詳細な手順を参考にして、作業を進めてください。

1.1 ボードの概要

MIMXRT1180-EVKボードには、LEDの点滅デモが事前にプログラム済みです。これは、開梱したデバイスが正常に動作することを検証するための動作確認用に使用できます。

GS-MIMXRT1180-EVK-IMG1

GS-MIMXRT1180-EVK-IMG1

GS-MIMXRT1180-EVK-IMG2

GS-MIMXRT1180-EVK-IMG2

1.2 ボードの接続

電源アダプタ・ケーブルのプラグをMIMXRT1180-EVKボードの5V DC INヘッダ (J2) に差し込み、5V DC IN (SW1) をオンにしてボードに給電し、デモ・プログラムを実行します。この時点で、RGB LEDが一定の周期で点滅しているのが確認できるはずです。

GS-MIMXRT1180-EVK-IMG3

GS-MIMXRT1180-EVK-IMG3

2. ソフトウェアの入手

2.1 ツールチェーンをインストールする

NXPは、MCUXpresso IDEというツールチェーンを無償で提供しています。MCUXpresso v11.8.1以上をダウンロードしてください。

MCUXpresso IDE

MCUXpresso IDEを入手する

Visual Studio Code

MCUXpresso for VS Codeを入手する

以下のチュートリアルでは、ホストPCにVS Codeをインストールする方法を説明しています。

別のツールチェーンを使用する場合:

どれを選べばよいのかわからない場合は、MCUXpressoスイートのソフトウェアとツールをご覧ください。

MCUXpresso SDKは、IARKEILコマンドラインGCCなどの他のツールをサポートしています。

MCUXPRESSOLOGOS

2.2 MCUXpresso SDKですぐに設計を開始する

MCUXpresso SDKは無償で利用することができ、オープンソースのライセンスに基づいて、すべてのハードウェア抽象化およびペリフェラル・ドライバ・ソフトウェアのソース・コード全体が提供されます。MCUXpresso SDKは、MCUXpresso SDKのウェブサイト (mcuxpresso.nxp.com) から直接インストールできます。下のボタンをクリックすると、このボードのSDKビルダが開きます。MCUXPRESSO-SDK-TN

MCUXpresso SDKを入手する

2.3 MCUXpresso Config Tools

MCUXpresso Config Toolsは、ユーザーがMCUXpresso SDKプロジェクトを新規に作成するための構成ツールの統合スイートであり、カスタム・ボード・サポート用の初期化Cコードを生成するためのピンとクロックのツールも備えています。MCUXpresso IDEの一部として完全に統合されており、別のIDEを使用する場合は独立したツールとしても使用できます。

以下の[MCUXpresso Config Toolsを入手する]をクリックして、Config Toolsインストーラを入手してください。

MCUXpresso Config Tools MCUXpresso Config Toolsを入手する

2.4 プログラミング・ツールとプロビジョニング・ツール

NXPでは、量産試作および量産用にMCUXpressoセキュア・プロビジョニング (SEC) を提供しています。このツールは、生産段階におけるNXPのマイクロコントローラでのセキュア・プログラミングとデバイス・プロビジョニングをサポートします。MCUXpressoセキュア・プロビジョニング (SEC) ツールは、NXPのMCUデバイスでブート可能な実行ファイルを簡単に生成およびプロビジョニングできる、GUIベースのアプリケーションです。セキュア・プロビジョニングSDK (SPSDK) はオープンソースの開発キットであり、そのソース・コードはGitHubおよびPyPIでリリースされています。このコマンドライン・ツールは、カスタム・プログラミング・ツールまたはパートナーのプログラミング・ツールを操作する際に役立ちます。

SEC

SECのインストール

3. ビルドと実行

興味のあるデモ・アプリケーションやドライバのサンプルがいくつかあれば、それをビルドおよびデバッグする方法を知りたくなることでしょう。MCUXpresso SDKのスタート・ガイドでは、SDKでサポートされているすべてのツールチェーンのデモを設定、ビルド、およびデバッグする方法について、わかりやすく手順に沿って解説しています。

3.1 MCUXpresso IDEを使用したアプリケーションのビルドとフラッシュ

次の手順では、Cortex-M33アプリケーション向けにMCUXpresso IDEを使用したhello_worldデモ・アプリケーションについて説明します。MCUXpresso IDEのインストール手順およびi.MX RT1180シリーズのSDKについては、このスタート・ガイドの「ソフトウェアの入手」セクションを参照してください。MCUX IDEでは、CMSIS-DAPとJ-Linkの両方のデバッグ・インターフェースがサポートされています。CMSIS-DAPデバッグ・インターフェースを使用する場合は、SW5[1..4]を0100にする必要があります。J-Linkデバッグ・インターフェースを使用する場合は、SW5[1..4]を0001にする必要があります。

  1. 左下隅にある「Quickstart Panel(クイックスタート・パネル)」を確認します
  2. GS-MIMXRT1180-EVK-IMG4
  3. その中の[Import SDK example(s)...(SDKサンプルのインポート)]をクリックします。
  4. GS-MIMXRT1180-EVK-IMG5
  5. evkmimxrt1180ボードをクリックして、そのボードで実行できるサンプルを選択し、[Next(次へ)]をクリックします
  6. GS-MIMXRT1180-EVK-IMG6
  7. 矢印ボタンを使用して[demo_apps]カテゴリを展開し、hello_worldの横にあるチェックボックスをクリックして、hello_worldプロジェクトを選択します。出力用にデフォルトのセミホスティングではなくUARTを使用するには、[Project Options(プロジェクト・オプション)]にある[SDK Debug Console(SDKデバッグ・コンソール)]のチェック・ボックスで[UART]を選択します。[Finish(完了)]をクリックします
  8. GS-MIMXRT1180-EVK-IMG7

    GS-MIMXRT1180-EVK-IMG7
  9. プロジェクトを選択し、画面上部のショートカットにある[Build(ビルド)]アイコンをクリックするか、「Quickstart Panel(クイックスタート・パネル)」の[Build(ビルド)]をクリックして、プロジェクトをビルドします
  10. GS-MIMXRT1180-EVK-IMG8

    GS-MIMXRT1180-EVK-IMG8
  11. プロジェクトは、コンソールにエラーや警告が表示されることなくビルドされる必要があります
  12. GS-MIMXRT1180-EVK-IMG9
  13. micro USBをJ53「MCU-LINK」ポートに挿入し、ボードをコンピュータに接続します
  14. GS-MIMXRT1180-EVK-IMG10

    GS-MIMXRT1180-EVK-IMG10
  15. 画面上部の[Debug(デバッグ)]アイコンをクリックするか、「Quickstart Panel(クイックスタート・パネル)」の[Debug(デバッグ)]をクリックして、アプリケーションをボードにダウンロードします
  16. GS-MIMXRT1180-EVK-IMG12
  17. MCU-Link CMSIS-DAPデバッグ・プローブを選択します
  18. GS-MIMXRT1180-EVK-IMG12
  19. シリアル・ターミナルを開いて、アプリケーションの出力を確認できるようにします。[Terminal(ターミナル)]ウィンドウを選択し、[New Terminal(新規ターミナル)]アイコンをクリックします
  20. GS-MIMXRT1180-EVK-IMG13
  21. [Serial Terminal(シリアル・ターミナル)]を選択したら、UARTの設定をボーレート115200、データ・サイズ8ビット、パリティなし、1ストップ・ビットに設定します。[OK]をクリックします
  22. GS-MIMXRT1180-EVK-IMG14
  23. [Run(実行)]アイコンをクリックしてアプリケーションを実行します。ターミナルに表示される出力を確認します
  24. GS-MIMXRT1180-EVK-IMG15

3.2 代替ツールチェーンを使用したアプリケーションのビルドとフラッシュ

MCUXpresso for Visual Studio Code (VS Code) は、コードの編集と開発向けに最適化された組込み開発者エクスペリエンスを提供します。VS Codeでアプリケーションをビルドし、フラッシュに書き込む方法を習得しましょう。

別のツールチェーンを使用する場合:

IARおよびKEILでのデモも提供しています。

4. 作成

4.1 MCUXpresso IDEからのサンプル・プロジェクトのクローンを作成する

「SDKのサンプルのインポート」については、セクション 3.1を参照してください。このサンプルのクローンがスタンドアロン・プロジェクトとしてMCUXpresso IDEに作成されるため、コードを変更しても元のサンプル・ファイルには影響しません。

GS-MIMXRT1180-EVK-IMG16

4.2 サード・パーティ製IDE向けMCUXpresso Config Toolを使用してサンプル・プロジェクトのクローンを作成する

次の手順では、汎用出力の操作方法について説明します。このサンプルでは、タイミング遅延を実施してLEDを点灯させるsystick割込みを設定します。

  1. MCUXpresso Config Toolsを開きます
  2. 表示されるウィザードで、[Create a new configuration based on an SDK example or hello world project(SDKサンプルまたはhello worldプロジェクトに基づいて構成を新規作成する)]ラジオ・ボタンを選択し、[Next(次へ)]をクリックします
  3. GS-MIMXRT1180-EVK-IMG17

    GS-MIMXRT1180-EVK-IMG17
  4. 次の画面で、MCUXpresso SDKの場所を選択します。SDKパッケージは事前に解凍しておく必要があります。次に、使用中のIDEを選択します。SDKのビルド時にオンラインのSDKビルダで選択されたIDEのみが利用可能になることに注意してください。[clone select example(選択したサンプルのクローン)]をクリックします。次に、クローンを作成するプロジェクトを選択します。この例では、gpio led outputプロジェクトを使用します。フィルタのボックスに「LED」と入力してプロジェクトを絞り込み、「rled_blinky_demo_cm33」サンプル・プロジェクトを選択します。また、プロジェクトのクローンの作成先と名前を指定することもできます。その後、[Finish(完了)]をクリックします
  5. GS-MIMXRT1180-EVK-IMG18

    GS-MIMXRT1180-EVK-IMG18
  6. クローンの作成後、選択したディレクトリに移動し、IDEでプロジェクトを開きます。前のセクションで行ったように、プロジェクトをインポート、コンパイル、および実行します
  7. 緑色LEDが点滅するはずです
  8. デバッグ・セッションを終了します

4.3 MCUXpresso IDEのピン・ツールを使用する

  1. ファイル・エクスプローラ・ウィンドウの右上の[ConfigTools(設定ツール)]を選択し、次に[Open Pins(ピンを開く)]を選択することで、ピン・ツールを開きます
  2. GS-MIMXRT1180-EVK-IMG19
  3. これで、ピン・ツールにLED点滅プロジェクトのピン構成が表示されます
  4. GS-MIMXRT1180-EVK-IMG20

    GS-MIMXRT1180-EVK-IMG20

4.4 ピン・ツールを使用して、LEDがルーティングされたピンを変更する

  1. 以降の手順ではMCUXpresso IDEを使用しますが、サード・パーティ製IDE向け MCUXpresso Config Toolsの場合も同じ手順で実行できます。[Pins(ピン)]ビューの[Show dedicated pins(専用ピンを表示)]および[Show not routed pins(ルーティングされていないピンを表示)]のチェックボックスのチェックを外し、ルーティングされているピンのみを表示させます。ルーティングされたピンには、ピンの名称の横に緑色のボックスが表示されます。ルーティングされた各ピンに選択された機能は、緑色にハイライト表示されます。
  2. GS-MIMXRT1180-EVK-IMG21
  3. 現在の設定では、GPIO_AD_27が緑色LEDの出力としてルーティングされています。赤色LEDを有効にするためにピン構成を追加しましょう。
  4. [Show not routed pins(ルーティングされていないピンを表示)]を選択し、他のすべてのオプションを表示させます。赤色LEDを有効にするには、GPIO_AD_26を検索して「RGPIO4:gpio_io,26」に設定します
  5. GS-MIMXRT1180-EVK-IMG22

    GS-MIMXRT1180-EVK-IMG22
  6. 次に、[Routing Details(ルーティング詳細) ]ウィンドウでGPIOピンを出力として構成します
  7. GS-MIMXRT1180-EVK-IMG23

    GS-MIMXRT1180-EVK-IMG23
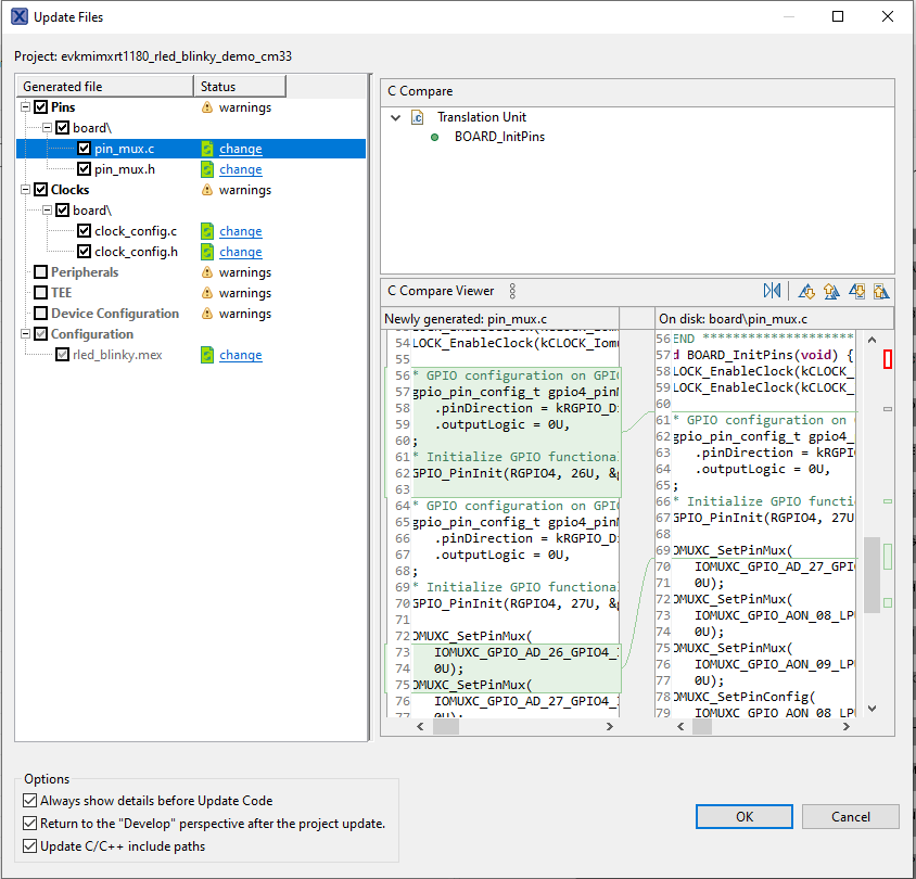
  8. 次に、ピン・ツールによって生成された、新たに更新されたpin_mux.cファイルとpin_mux.hファイルをエクスポートして、これらの変更をプロジェクトに実装します。メニュー・バーの[Update Project(プロジェクトの更新)]をクリックします
  9. GS-MIMXRT1180-EVK-IMG24
  10. ポップアップ画面に変更するファイルが表示されます。[change(変更)]をクリックすると、現在のファイルとピン・ツールで生成された新しいファイルとの違いを確認できます。[OK]をクリックして、新しいファイルをプロジェクトに上書きします。
  11. GS-MIMXRT1180-EVK-IMG25

    GS-MIMXRT1180-EVK-IMG25
  12. サンプルにいくつかコードを追加してみましょう。led_blinky.cファイルを開き、赤色LED用の新しいマクロを追加します
  13. GS-MIMXRT1180-EVK-IMG26
  14. main関数に、赤色LEDのRGPIO_TogglePinsOutput呼び出しをもう1つ追加します。
  15. GS-MIMXRT1180-EVK-IMG27

    GS-MIMXRT1180-EVK-IMG27
  16. 前のセクションで行ったように、プロジェクトをビルドしてダウンロードします
  17. アプリケーションを実行します。緑色と赤色のLEDが点滅するはずです
  18. デバッグ・セッションを終了します

5. MCUXpresso開発者エクスペリエンス

以下の各セクションで、柔軟なプロトタイピングと開発のために提供されているエコシステムについてご覧ください。以下のビデオでは、MIMXRT1180-EVKプラットフォームについてご紹介しています。

5.1 MIMXRT1180-EVKプラットフォーム

NXPでは、迅速なプロトタイピング作成のためのプラットフォームとして、MIMXRT1180-EVKを提供しています。

MIMXRT1180-EVK開発ボードは、標準のフォーム・ファクタとヘッダ、MCU I/Oへの簡単なアクセス、オンボードMCU-Linkデバッガ、USB-Cケーブルを備えています。フル機能の評価キットには、I/Oおよびインターフェースへの拡張アクセス、拡張可能なWi-Fiのほか、追加のMCU-Link機能が含まれます。互換性のあるClickボードやArduinoシールドも多数あります。Open CMSIS Packでサポートされるものについては、ACHでサンプルが提供されている場合がありますが、そうでない場合でも、その多くがI2C、SPI、UARTなどのシリアル・インターフェースを利用して容易に使用でき、MCUXpresso SDKでドライバのサンプルが提供されています。

ブート・オプション

ドキュメントとビデオ アプリケーション・ノートSW(該当する場合) 説明
SPSDKとセキュア・ブート
RT1180でトレース・モジュールを利用する方法

ツールとリファレンス

MCUXpressoセキュア・プロビジョニング・ツール NXPのデバイスでブート可能な実行ファイルを簡単に生成およびプロビジョニングできるようにする、GUIベースのアプリケーション。

ブートに関するコミュニティ・リソース  NXPのコミュニティでブートに関する質問を探したり、新しい質問を投稿したりすることができます。

外部メモリ

ドキュメントとビデオ アプリケーション・ノートSW(該当する場合) 説明
FlexSPIフォロワの使用方法

MCUXpresso SDKサンプル

SDKには複数のサンプル、デモ、ドライバが含まれており、初めて使用する際に役立ちます。外部メモリに関するいくつかの一般的なサンプルを以下に挙げます。

FlexSPI NORフラッシュ・ポーリング・サンプル

\boards\evkmimxrt1180\driver_examples\flexspi\nor\polling_transfer 

\boards\evkmimxrt1180\driver examples\flexspi\nor\edma_transfer 

\boards\evkmimxrt1180\driver_examples\flexspi\octal\polling_transfer 

\boards\evkmimxrt1180\driver examples\flexspi\octal\edma_transfer 

\boards\evkmimxrt1180\driver_examples\semc\sdram