お客様の素早い設計とより早い製品化を実現する、技術情報と専門知識をご紹介します。
1
Out of the Box2
Get Software3
Build and Run4
Create5
MCUXpresso Developer Experienceサインイン 進行状況を保存するには アカウントをお持ちでない方 アカウントを作成する。

Let's take your FRDM board for a test drive! You have the choice of watching the sequence in a short video or following the detailed actions listed below.
The FRDM-MCXA174 board is pre-programmed with a LED blinky demo. This serves as a sanity check to verify that the device is working as expected, right out of the box.
Something went wrong! Please try again.
Connect a USB Type‑C cable from connector J13 to a host computer or power supply to power up the board and run the demo program. At this point, you should see the RGB LED blinking at a steady rhythm.
Something went wrong! Please try again.
NXP offers a complimentary toolchain called MCUXpresso IDE. Please download MCUXpresso v25.6.136 or above.
Need help choosing?
Learn how to install VS Code for your host PC with the following tutorial.
If you need help with choosing, explore the MCUXpresso Suite of Software and Tools.
The MCUXpresso SDK includes support for other tools, such as IAR , KEIL and command-line GCC .
Something went wrong! Please try again.
The MCUXpresso SDK is complimentary and includes full source code under a permissive open-source license for all hardware abstraction and peripheral driver software. You may install the MCUXpresso SDK directly form the MCUXpresso SDK website . Click on the button below to open this board's SDK builder.
Something went wrong! Please try again.
The MCUXpresso Config Tool is an integrated suite of configuration tools that guides users in creating new MCUXpresso SDK projects, and also provides pin and clock tools to generate initialization C code for custom board support. It is fully integrated as a part of MCUXpresso IDE, but also as a separate tool when using a different IDE.
Click the Get MCUXpresso Config Tools button below to get the Config Tools installer.
Something went wrong! Please try again.
The MCUXpresso Secure Provisioning (SEC) Tool is a graphical user interface (GUI)-based application provided to simplify the generation and provisioning of bootable executables on NXP microcontroller unit (MCU) devices. We recommend that all users begin with the MCUXpresso Secure Provisioning (SEC) tool for trial run and mass production use. This supports secure programming and device provisioning on NXP's microcontrollers at the production stage.
After downloading the tool, find the user guide under the ‘Help’ tab. Next, follow the instructions for your board in the ‘Processor-specific workflow’ chapter.
Note: For advanced users who need a more customizable set-up, there is also the option of a command-line tool that is useful when interfacing with a custom or partner programming tool. The Secure Provisioning Secure Provisioning Software Development (SPSDK) is an open source development kit with source code that can be found on GitHub and PyPI.
Something went wrong! Please try again.
While working with one of the demo applications or driver examples, you may be interested to know how you can build and debug yourself. The Getting Started with MCUXpresso SDK guide provides easy, step-by-step instructions on how to configure, build and debug demos for all the supported toolchains.
The following steps will guide you through the hello_world demo application using MCUXpresso IDE for the Arm® Cortex®‑M33 application. The MCUXpresso IDE installation and the SDK for the MCXA-Series can be found in the Get Software section of this Getting Started guide.
Find the Quickstart Panel in the lower left-hand corner.
FRDM-MCXA174 Software Build
J13 'MCU-LINK' port.
FRDM-MCXA174 Serial Terminal
Something went wrong! Please try again.
MCUXpresso for VS Code provides an optimized embedded developer experience for code editing and development. Learn how to build and flash an application with VS Code.
Using a different toolchain? This demo is also available for IAR and Keil.
Something went wrong! Please try again.
The following steps will guide you through the manipulation of the general-purpose outputs. The example sets up a CTimer to generate a pulse width modulation (PWM) signal and change between two LEDs.
FRDM-MCXA174 Software Build Debug
Something went wrong! Please try again.
The following steps will guide you through the manipulation of the general-purpose outputs (GPOs). The example sets up a CTimer to make RED and GREEN LED changing back and forth.
Something went wrong! Please try again.
Note: Previously, you had to clone an SDK project like in the previous step.
FRDM-MCXA174 Pin Configuration
Something went wrong! Please try again.
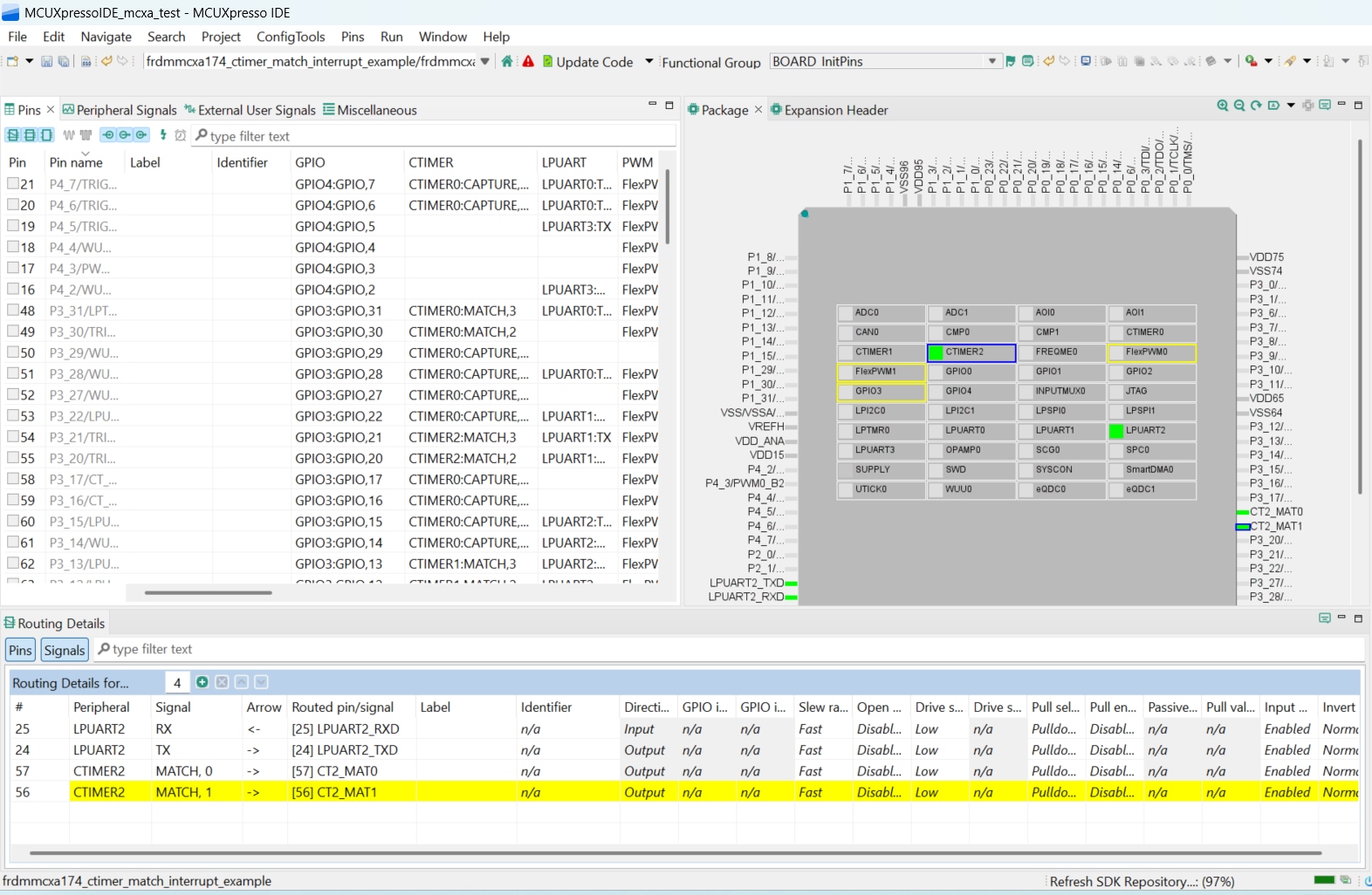
Modify the CTimer output pin PIO3_19 as general-purpose input/output (GPIO) to drive GREEN LED
P3_21 and select GPIO3,21 under the "GPIO" column.
Note: The clocks and other files may also be tagged as being updated since the header has been changed.
Something went wrong! Please try again.
Check out each of the following sections to learn about the flexible protoyping and development ecosystem. The video below will provide you an introduction to the FRDM platform, the full-featured evaluation kit (EVK) and the compatible shields for extended capabilities. In addition we will walk you through our Application Code Hub (ACH) portal where we provide numerous application examples through NXP's GitHub.
For quick prototyping platforms, we offer both the low-cost FRDM platform and the full-featured EVK.
FRDM development boards come with standard form factor and headers, easy access to MCU I/Os, on-board MCU-Link debugger and a USB-C cable. Our full-featured evaluation kits include extended I/O and interface access, extendibility with WiFi and additional MCU-Link features. There are also many compatible Click Boards and/or Arduino shields. For devices supported by an Open Cortex Microcontroller Software Interface Standard (CMSIS) Pack, example projects may be available on ACH. If not, many are still easy to use via serial interfaces like inter-integrated circuit (I²C), serial peripheral interface (SPI), and universal asynchronous receiver/transmitter (UART)—drivers and example code for these are included in the MCUXpresso software development kit (SDK).
Something went wrong! Please try again.
The ACH further enhances our MCUXpresso Developer Experience by giving you an interactive dashboard to quickly locate software. Visit the ACH today to start exploring or discover additional details and benefits of the new interactive Application Code Hub.
Software in the ACH is located in NXP’s GitHub repository so it can be easily accessed and cloned from that location directly.
Something went wrong! Please try again.
The following demo walks you through importing a project from ACH using a system based on the FRDM platform including a motor control shield and a low-cost LCD. Although your evaluation board may differ from this system, the following steps can be followed for all supported platforms.
Something went wrong! Please try again.
Connect with other engineers and get expert advice on designing with the FRDM-MCXA174 on one of our community sites.
Install Your Toolchain
Jump Start Your Design with the MCUXpresso SDK
MCUXpresso Config Tools
Programming and Provisioning Tools
Build and Flash an Application Using MCUXpresso IDE
Build and Flash an Application with Alternative Toolchains