お客様の素早い設計とより早い製品化を実現する、技術情報と専門知識をご紹介します。
1
接続2
ソフトウェアの入手3
ビルドと実行4
ソフトウェアの設定サインイン 進行状況を保存するには アカウントをお持ちでない方 アカウントを作成する。
LPCXpresso860-MAXの動作テストを行いましょう。ショート・ビデオで手順を視聴するか、以下に記載された詳細な手順を参考にして、作業を進めてください。

Something went wrong! Please try again.
下の写真に示すように、USBケーブルを1つのUSBコネクタ (J4) にのみ接続します
Something went wrong! Please try again.
LPCXpresso860-MAXには、以下で説明する「LEDの点滅」デモ機能と、次のセクションで記述するCortex-M0+を動作させるデモ機能が搭載されています。
ボードの電源がオンになると、LED D2が断続的に点滅します。
Something went wrong! Please try again.
MCUXpressoソフトウェア開発キット (SDK) は無償で利用することができ、オープンソースのライセンスに基づいて、すべてのハードウェア抽象化およびペリフェラル・ドライバ・ソフトウェアのすべてのソース・コードが提供されます。
以下をクリックして、LPCXpresso860-MAX向けSDKの最新リリースをダウンロードします。ホストOS、ツールチェーン、および必要なコンポーネントを必ず選択してください。
オンラインの「SDK Builder」にアクセスして、LPCXpresso860-MAX用のカスタムSDKパッケージを作成することもできます。
Something went wrong! Please try again.
MCUXpresso IDEは、NXPの開発プラットフォーム・エコシステムです。エンジニアが組込みアプリケーションの開発を初期評価から最終生産まで進めるために役立つ、エンド・ツー・エンドのソリューションです。
別のツールチェーンを使用したい場合ツールチェーンを比較する
MCUXpresso SDKは、IAR、Keil、コマンドラインGCCなどの他のツールをサポートしています。
Something went wrong! Please try again.
MCUXpresso Config Toolsは、ユーザーがMCUXpresso SDKプロジェクトを新規に作成するための構成ツールの統合スイートであり、カスタム・ボード・サポート用の初期化Cコードを生成するためのピンとクロックのツールも備えています。MCUXpressoに完全に統合されていますが、別のツールをダウンロードすることもできます。
インポートしたMCUXpresso SDKサンプル・プロジェクトで作業する際や、IDEで新規プロジェクトを作成する際のツール間の基本的なインタラクションの詳細については、この3部構成のビデオ・シリーズをご覧ください。
MCUXpresso IDEとMCUXpresso Config Toolsを使用した基本的なアプリケーション開発
Something went wrong! Please try again.
ボードを使用する前に、ボードに搭載されたLPC11U35デバッグ・プローブのファームウェアをダウンロードし、アップデートすることを推奨します。最初に、ファームウェア&ドライバ・パッケージをこちらからダウンロードしてください。
Windows 7または8を使用している場合は、このパッケージに含まれているデバイス・ドライバ・インストール実行ファイルを起動します。
リセット・ボタン (SW3) を押し込み、ボードを接続します。
コンピュータのファイル・マネージャにCRPDISABLEDというデバイスが表示されます。このドライブに移動し、そのドライブから「firmware.bin」というファイルを削除します。ダウンロードしたファームウェア&ドライバ・パッケージに含まれているfirmware.binファイルを、CRPDISABLEDドライブにドラッグ&ドロップします。リセット・ボタン (SW3) を元に戻し、USBケーブルを一旦外して再接続したら、新しいデバイス・ドライバがインストールされるまで数秒待ちます。
ボードの電源を入れると、ボードの左上にある青色のユーザーLEDが点滅します。これは、LPC865デバイスに予めプログラムされている基本プログラムで、デバイスが動作していることを示します。
Something went wrong! Please try again.
多くのMCUXpresso SDKサンプル・アプリケーションでは、MCU UART経由でデータを出力します。任意のターミナル・ソフトウェアをインストールし、ボーレート9600、8データ・ビット、パリティなし、1ストップ・ビットに設定します。LPCXpresso860-MAXの仮想COMポートのポート番号を決定するには、デバイス・マネージャを開き、「Ports(ポート)」グループを確認します。
ターミナル・アプリケーションの使用方法がわからない場合は、MCUXpressoターミナル・チュートリアル、Tera Termチュートリアル、PuTTYチュートリアルのいずれかのチュートリアルをお試しください
Something went wrong! Please try again.
MCUXpresso SDKには、サンプル・アプリケーション・コードが豊富に用意されています。利用可能なコードを確認するには、SDKのインストールの「SDKボード」フォルダを参照し、「LPCXpresso860-MAX」を選択します。
/boards/lpcxpresso860max 特定のサンプル・コードの詳細については、サンプルのディレクトリにあるreadme.txtファイルを開いてください。
Something went wrong! Please try again.
興味のあるデモ・アプリケーションやドライバのサンプルがいくつかあれば、ビルドおよびデバッグする方法をお知りになりたいことでしょう。MCUXpresso SDKのスタート・ガイドでは、SDKでサポートされているすべてのツールチェーンのデモを設定、ビルド、およびデバッグする方法について、わかりやすく手順に沿って解説しています。
以下のガイドを使用して、MCUXpresso IDEを使用してサンプル・アプリケーションを開いてビルドやデバッグを行う方法を習得してください。




次の手順に従ってhello_worldサンプルを開きます。













別のツールチェーンを使用する場合:IARおよびKEILでのデモも提供しています。
次の手順に従ってhello_worldアプリケーションを開きます。他のサンプル・アプリケーションでは、手順がわずかに異なる場合があります。アプリケーションによってはパスのフォルダ階層が深くなるためです。
目的のサンプル・アプリケーション・ワークスペースをまだ開いていない場合はここで開きます。ほとんどのサンプル・アプリケーション・ワークスペースのファイルは、次のパスを使用して検索できます。
/boards////iar hello_worldデモをサンプルとして使用する場合、パスは次のようになります。
/boards/lpcxpresso860max/demo_apps/hello_world/iar 


ビルド・エラーが発生した場合は、正しいボードが選択されていることを確認します。右クリックで[Project(プロジェクト)]>> [Options(オプション)]>>[General Options(一般オプション)]>>[Target(ターゲット)]>>[Device(デバイス)]の順に進み、NXPのLPC865M201を選択します。このボードはIAR Embedded Workbench for Armバージョン9.30.1以上でサポートされています。
LPCXpresso860-MAX EVKボードには、工場出荷時にCMSIS-DAPデバッグ・インターフェースが搭載されています。
J4につながるUSBケーブルでPCに接続します 





.\picture\keil_packinstallcheck.png)次の手順に従ってhello_worldアプリケーションを開きます。他のサンプル・アプリケーションでは、手順がわずかに異なる場合があります。アプリケーションによってはパスのフォルダ階層が深くなるためです。
目的のデモ・アプリケーション・ワークスペースをまだ開いていない場合は以下で開きます。
/boards////mdk ワークスペース・ファイルの名前は、


LPCXpresso860-MAX EVKボードには、工場出荷時にCMSIS-DAPデバッグ・インターフェースが搭載されています
J4につながるUSBケーブルでPCに接続します 





Something went wrong! Please try again.
次に、ボードを接続して、プロジェクトのデバッグに進みます。
P4が2-3で短絡していることを確認します詳細については、SDKフォルダにある「SDKスタート・ガイド」ドキュメントを参照してください。
/docs/Getting Started with MCUXpresso SDK.pdf Something went wrong! Please try again.
SDKには複数のサンプル、デモ、ドライバが含まれており、初めて使用する際に役立ちます。いくつかの一般的な例を以下に挙げます。
Something went wrong! Please try again.
オプションA:MCUXpresso IDEを使用して、サンプル・プロジェクトのクローンを作成します。
次の手順に従ってFlexTimer PWMデューティ・サイクル変更サンプルを開きます。このサンプルでは、PWM信号を設定し、信号のデューティ・サイクルを定期的に更新します。



ftm_simple_pwmの横にあるチェックボックスをクリックしてサンプルを選択します。出力用にデフォルトのセミホスティングではなくUARTを使用するには、[Project Options(プロジェクト・オプション)]にある[SDK Debug Console(SDKデバッグ・コンソール)]のチェック・ボックスで[UART]を選択します。次に、[Finish(完了)]をクリックします 
lpcxpresso860max_ftm_simple_pwm」プロジェクトをクリックし、前述のようにデモをビルド、コンパイル、および実行します 
ポートJ1_7経由でオシロスコープを使用して、デューティ・サイクルのサイクルの変更を確認することができます
注:「ピン・ツールの使用」のチュートリアルで、FlexTimer出力ピンをボードの別のコネクタ (J5_5) に変更する方法を説明しています。
オプションB:MCUXpresso Config Toolを使用して、サード・パーティ製IDEで使用するために既存のMCUXpresso SDKのサンプルのクローンを作成します。
次の手順に従ってFlexTimer PWMデューティ・サイクル変更 (ftmsimplepwm) サンプルを開きます。このサンプルでは、PWM信号を設定し、信号のデューティ・サイクルを定期的に更新します。


ポートJ1_7経由でオシロスコープを使用して、デューティ・サイクルのサイクルの変更を確認することができます
注:「ピン・ツールの使用」のチュートリアルで、FlexTimer出力ピンをボードの別のコネクタ (J5_5) に変更する方法を説明しています。
Something went wrong! Please try again.
次に、MCUXpresso Config Toolsのピン・ツールを使用し、プロジェクトに新しいGPIOピンを追加してLEDを点滅させる方法を紹介します。
注:従来は、前のステップのようにSDKプロジェクトのクローンを作成する必要がありました。
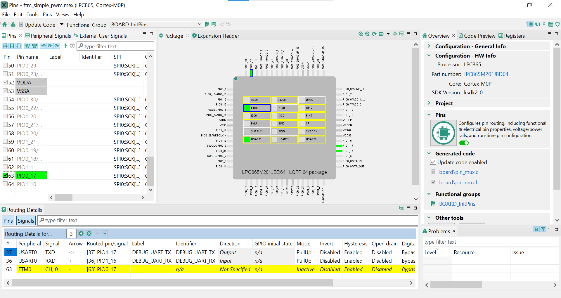
ピン・ツールを開くには、[lpcxpresso860max_ftm_simple_pwm]プロジェクトを右クリックし、[MCUXpresso Config Tools]、[Open Pins(ピンを開く)]の順に選択します
これで、ピン・ツールにPWMプロジェクトのピン構成が表示されます。




PIO0_17がFTM0 Channel 0としてルーティングされています。FlexTimer機能を使用してPWMの波形を出力するために、PIO0_17を無効にし、PIO1_1のmux設定を変更してみましょう 。FTM0:CH,0]フィールドをクリックして、PIO0_17のFlexTimer機能を無効にします。これによりピンが無効になり(ボックスのピンのチェックが外れます)、リストからも削除されます 
PIO1_1をFTM0 Channel 0としてルーティングします。まず、すべてのピンが再び表示されるように[Show not routed pins(ルーティングされていないピンを表示)]を選択します。次に、[Pins(ピン)]ビューでPIO1_1を検索します。最後に、FTM列の下にある[FTM0:CH,0]ボックスをクリックします。ボックスが緑色でハイライト表示され、ピンの横にチェックが表示されます 
pinmux.cファイルとピン・ツールによって生成されたpinmux.hファイルをエクスポートして、これらの変更をプロジェクトに実装します。メニュー・バーの[Update Project(プロジェクトの更新)]をクリックします 

pinmux.cファイルを開きます。FTM0:CH,0が「kSWMFTM_Selection1」に設定されていることが確認できます 
J5_5経由でオシロスコープを使用して、デューティ・サイクルの変更を確認することができます
Something went wrong! Please try again.
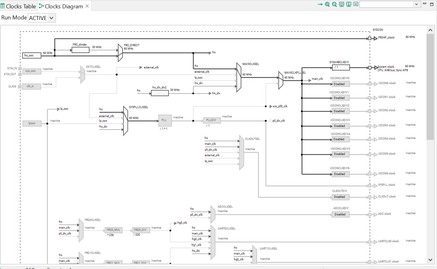
次に、MCUXpresso Config Toolsの一部であるピン・ツールを使用し、クロックの設定とLEDの点滅速度を変更します。
注:従来は、前のステップのようにSDKプロジェクトのクローンを作成する必要がありました。
lpcxpresso860maxftmsimple_pwm]プロジェクトを右クリックし、[MCUXpresso Config Tools]、[Open Clocks(クロックを開く)]の順に選択します 





BOARD_BootClockFROH60M」 という機能グループになっていることを確認します 

clockmux.cファイルとピン・ツールによって生成されたclockmux.hファイルをエクスポートして、これらの変更をプロジェクトに実装します。メニュー・バーの[Update Project(プロジェクトの更新)]をクリックします 
ポップアップ画面に変更中のファイルが表示されます。[diff]をクリックすると、現在のファイルとクロック・ツールで生成された新しいファイルとの違いを確認できます。[OK]をクリックして、新しいファイルをプロジェクトに上書きします
注:ヘッダーが変更されるため、ピン・ファイルも更新済みとしてタグ付けされる場合があります。
Something went wrong! Please try again.
アプリケーションが変更されると、LPCXpresso860-MAXの緑色LED (D2) が点滅します。
Something went wrong! Please try again.
最新バージョンのMCUXpresso IDEには、ターミナル・エミュレーション・アプリケーションが含まれています。このツールは、お使いのNXP開発プラットフォームの仮想シリアル・ポートから送信された情報を表示するために使用できます。
接続が確立されているか検証します。接続されている場合、MCUXpresso IDEの[Terminal(端末)]ビューの表示は下図のようになります。
以上で設定は完了です
Tera Termは、広く利用されているオープン・ソースのターミナル・エミュレーション・アプリケーションです。このプログラムを使用して、NXP開発プラットフォームの仮想シリアル・ポートから送信された情報を表示できます。
PuTTYは、広く利用されているターミナル・エミュレーション・アプリケーションです。このプログラムを使用して、NXP開発プラットフォームの仮想シリアル・ポートから送信された情報を表示できます。